Definiowanie sytuacji obliczeniowej dla trzęsienia ziemi w Generatorze kombinacji
Definiowanie sytuacji obliczeniowej dla trzęsienia ziemi w Generatorze kombinacji
2022-03-25
030497
  • RFEM 6
  • Analiza modalna RFEM 6
  • Analiza spektrum odpowiedzi RFEM 6
    • RSTAB 9
    • Analiza modalna RSTAB 9
    • Analiza spektrum odpowiedzi RSTAB 9
    • Analiza dynamiczna i sejsmiczna

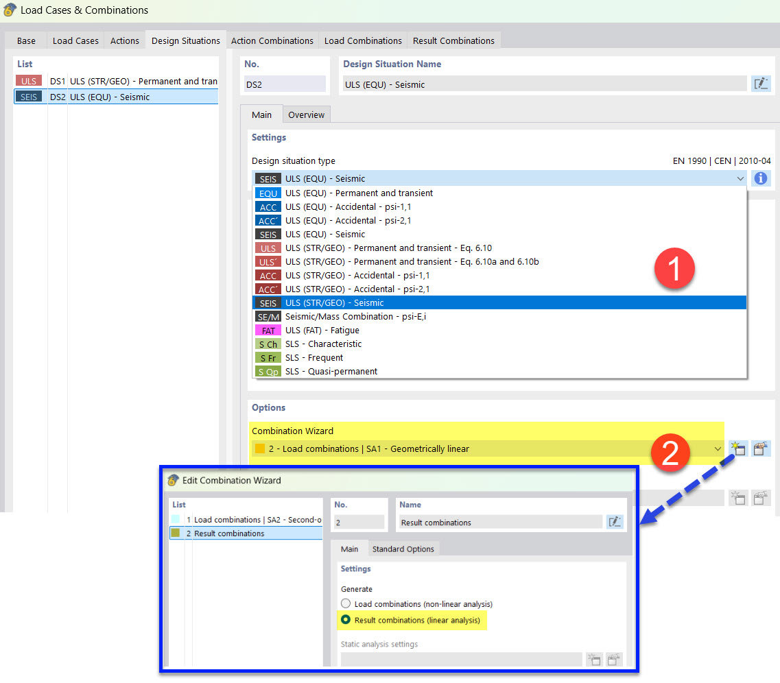
Definicja sytuacji obliczeniowej dla trzęsienia ziemi za pomocą Kreatora Kombinacji

Definiowanie sytuacji obliczeniowej dla trzęsienia ziemi w Generatorze kombinacji

  • Sytuacja obliczeniowa
  • Trzęsienie ziemi
  • Generator kombinacji
Udostępnij