Wynik pośredni dla kombinacji wyników dla trzęsienia ziemi z zapisanymi postaciami własnymi i regułą SRSS
Wynik pośredni dla kombinacji wyników dla trzęsienia ziemi z zapisanymi postaciami własnymi i regułą SRSS
2022-03-25
030499
  • RFEM 6
  • Analiza modalna RFEM 6
  • Analiza spektrum odpowiedzi RFEM 6
    • RSTAB 9
    • Analiza modalna RSTAB 9
    • Analiza spektrum odpowiedzi RSTAB 9
    • Analiza dynamiczna i sejsmiczna

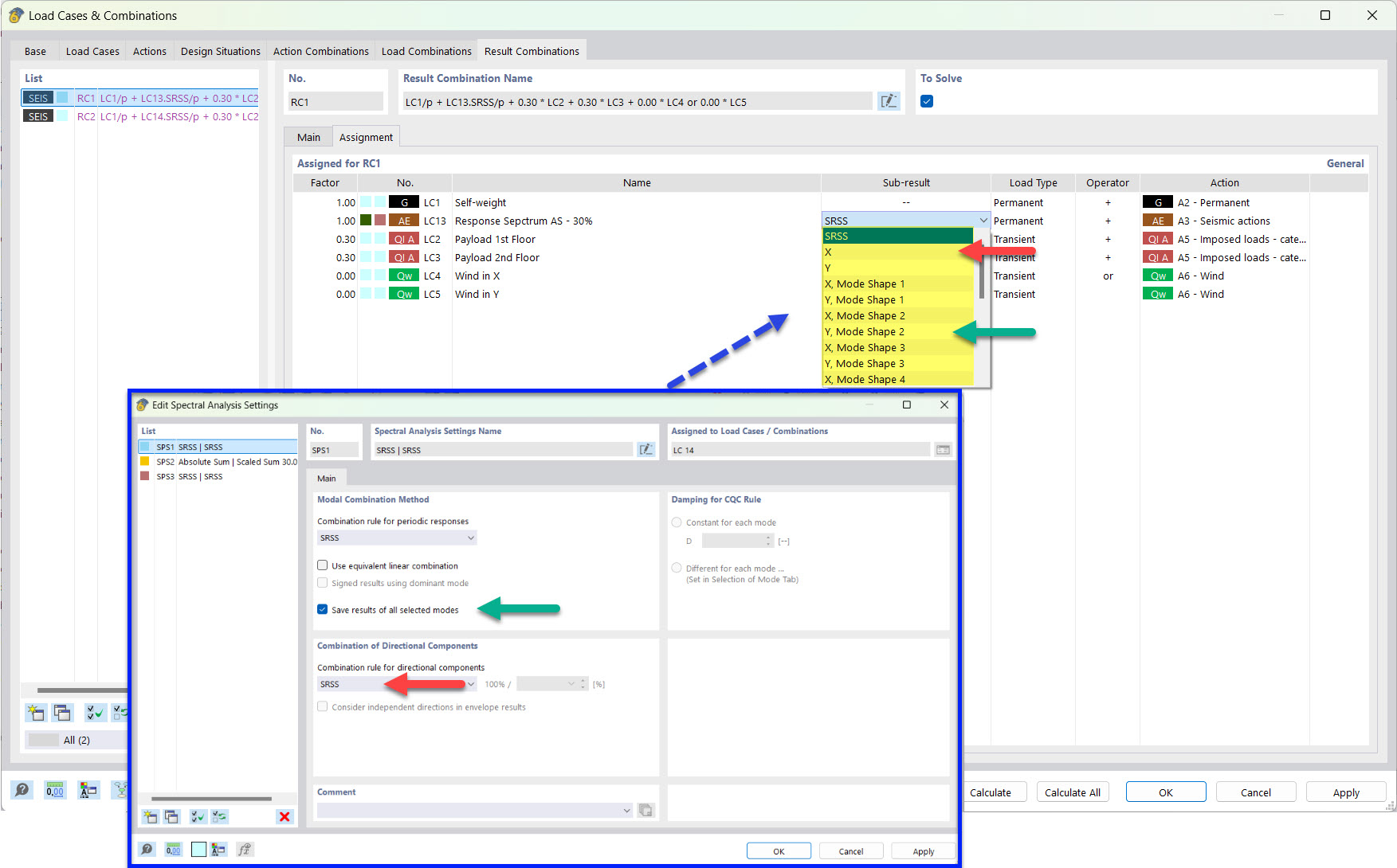
Częściowe wyniki kombinacji wyników dla obliczeń sejsmicznych z zapisanymi postaciami własnymi i metodą SRSS

Wynik pośredni dla kombinacji wyników dla trzęsienia ziemi z zapisanymi postaciami własnymi i regułą SRSS

  • Kombinacja wyników
  • Trzęsienie ziemi
  • Wynik pośredni
  • SRSS
Udostępnij