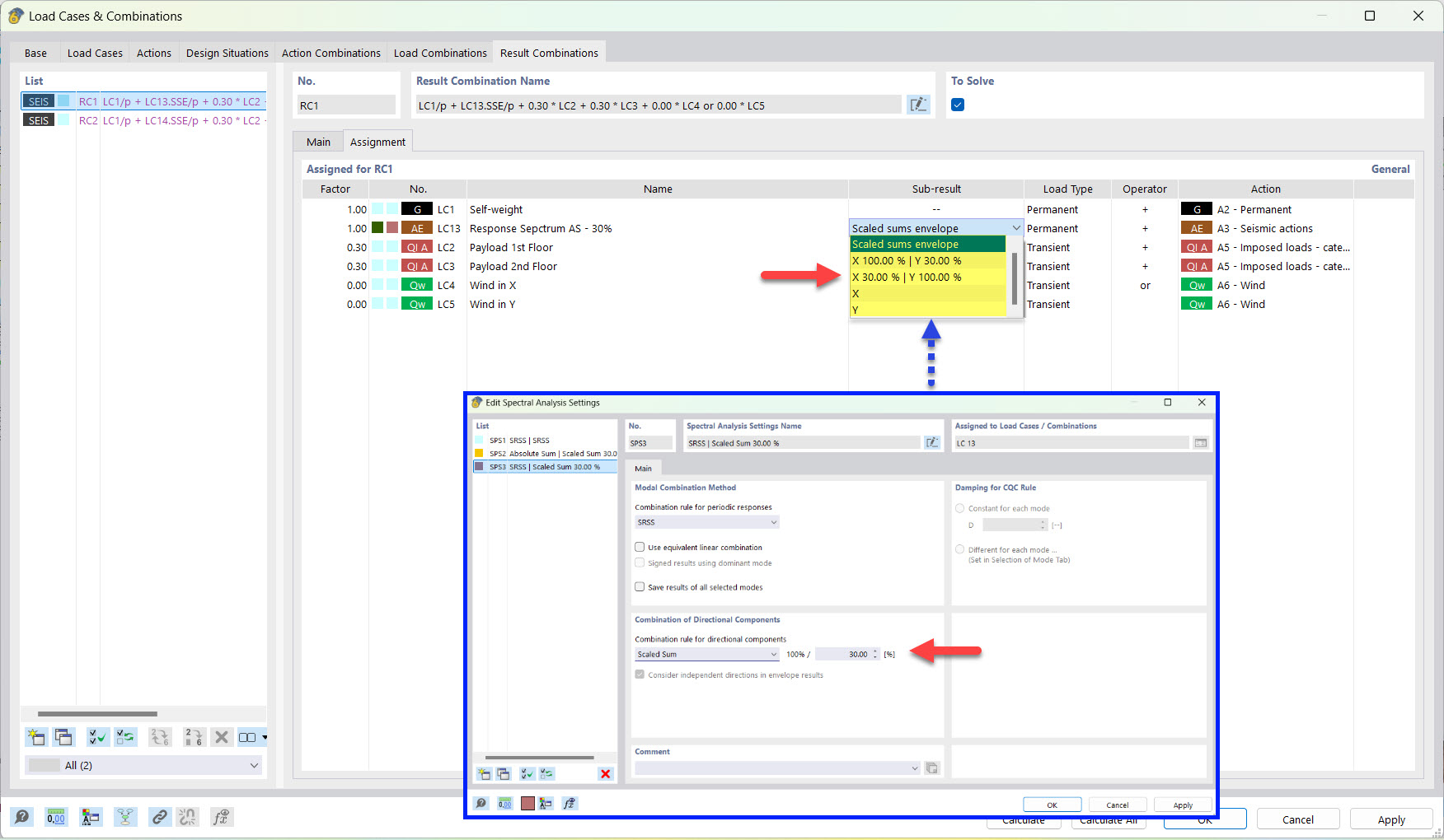
Częściowe wyniki dla kombinacji obciążeń sejsmicznych przy sumie skalowanej
Częściowe wyniki dla kombinacji obciążeń sejsmicznych przy sumie skalowanej
2022-03-25
030500
  • RFEM 6
  • Analiza modalna RFEM 6
  • Analiza spektrum odpowiedzi RFEM 6
    • RSTAB 9
    • Analiza modalna RSTAB 9
    • Analiza spektrum odpowiedzi RSTAB 9
    • Analiza dynamiczna i sejsmiczna

Wyniki pośrednie dla kompilacji wyników trzęsienia ziemi w sumie skalowanej

Częściowe wyniki dla kombinacji obciążeń sejsmicznych przy sumie skalowanej

  • Kombinacja wyników
  • Trzęsienie ziemi
  • Wynik częściowy
  • Skumulowana suma
Udostępnij