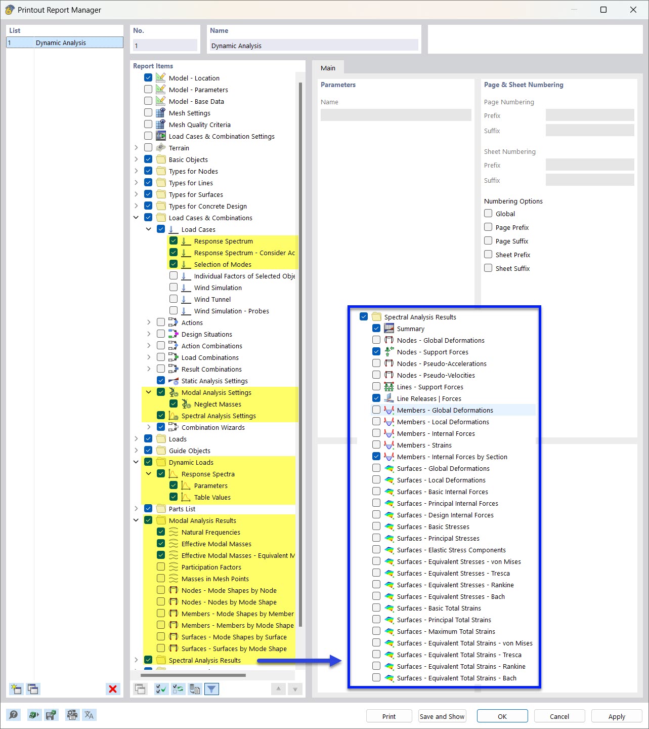
Wybór danych analizy dynamicznej w menedżerze protokołu wyników
Wybór danych analizy dynamicznej w menedżerze protokołu wyników
2022-03-28
030523
  • RFEM 6
  • Analiza modalna RFEM 6
  • Analiza spektrum odpowiedzi RFEM 6
    • RSTAB 9
    • Analiza modalna RSTAB 9
    • Analiza spektrum odpowiedzi RSTAB 9
    • Analiza dynamiczna i sejsmiczna

Wybór danych analizy dynamicznej w Menadżerze raportów

Wybór danych analizy dynamicznej w menedżerze protokołu wyników

  • Protokoły obliczeń
  • Analiza modalna
  • Metoda spektrum odpowiedzi
  • Analiza spektralna
  • Menedżer protokołów obliczeń
Udostępnij