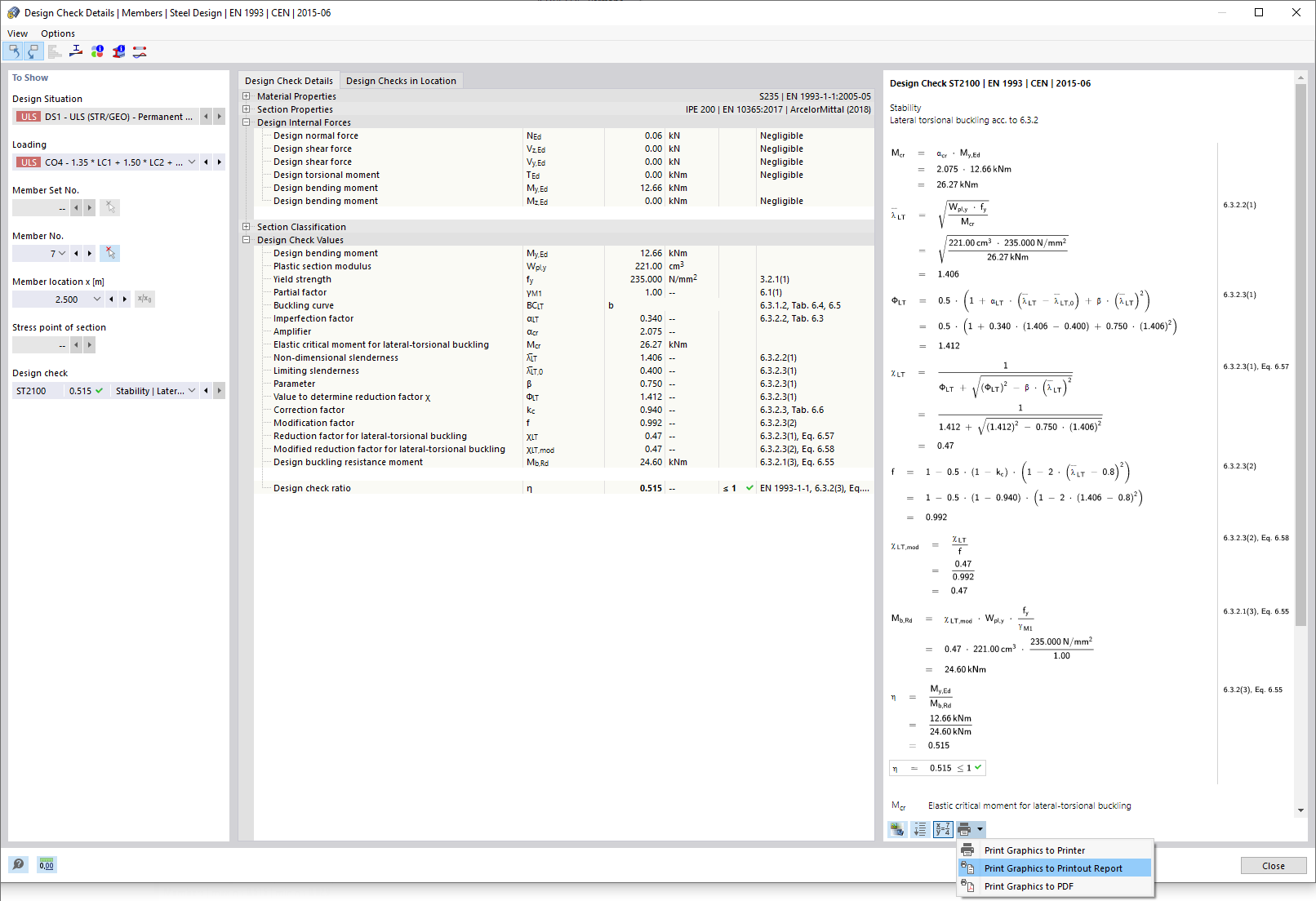
Drukowanie szczegółów warunku projektowego
Drukowanie szczegółów warunku projektowego
2022-04-01
030650
  • Projektowanie konstrukcji stalowych dla RFEM 6

Drukowanie szczegółów warunku projektowego

  • Szczegóły warunku projektowego
Udostępnij