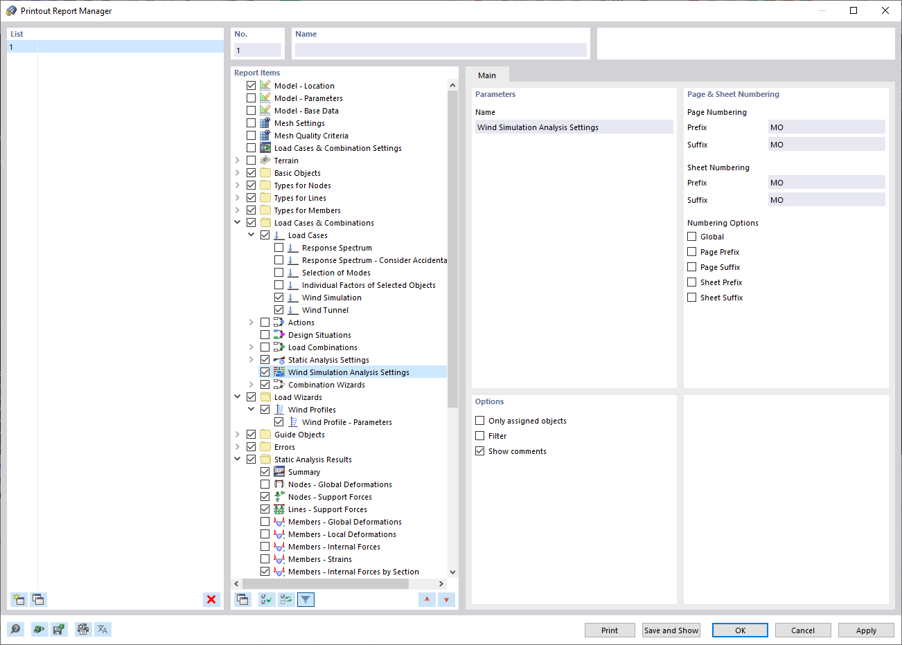
Menedżer raportów
Menedżer raportów
2022-04-04
030703
  • RFEM 6

Menedżer raportów

  • RWIND
  • Podręcznik
  • Menedżer raportów z obliczeń
Udostępnij