KB 001741 | Obliczanie wytrzymałości na przebicie w RFEM 6 zgodnie z ACI 318-19 i CSA A23.3-19
KB 001741 | Obliczanie wytrzymałości na przebicie w RFEM 6 zgodnie z ACI 318-19 i CSA A23.3-19
2024-05-30
031759

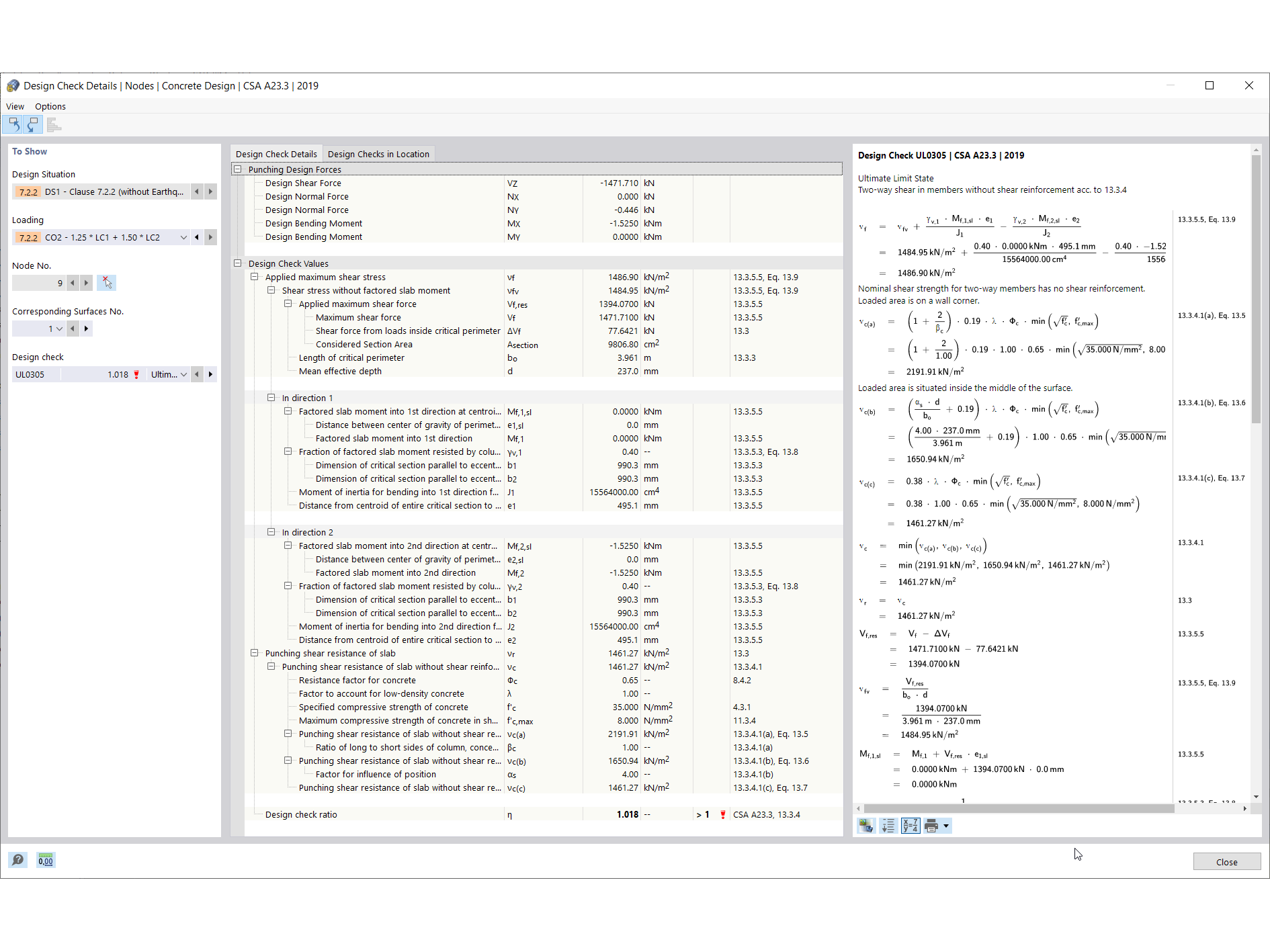
Szczegóły kontroli projektu przebicia

KB 001741 | Obliczanie wytrzymałości na przebicie w RFEM 6 zgodnie z ACI 318-19 i CSA A23.3-19

Wykorzystano w
  • Obliczanie wytrzymałości na przebicie w RFEM 6 zgodnie z ACI 318-19 i CSA A23.3:19
Udostępnij