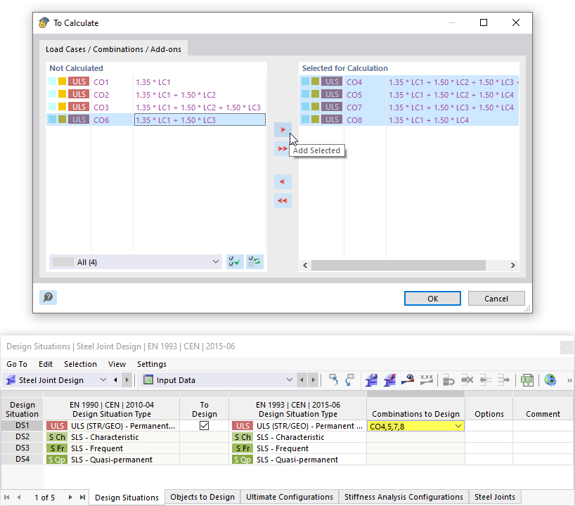
Wybór kombinacji obciążeń do obliczeń
Wybór kombinacji obciążeń do obliczeń
2024-03-09
033018
  • Połączenia stalowe RFEM 6
  • Konstrukcje stalowe
  • Połączenia stalowe

Wybór kombinacji obciążeń do obliczeń

Udostępnij