Membrana stożkowa - metoda rzutowania promieniowego
  • 3D Viewer
  • 3D Viewer | Babylon
  • Wirtualna rzeczywistość
Membrana stożka - obciążenie powierzchniowe
  • 3D Viewer
  • 3D Viewer | Babylon
  • Wirtualna rzeczywistość
Kegelmembran - Umrisslinien
  • 3D Viewer
  • 3D Viewer | Babylon
  • Wirtualna rzeczywistość
Membrana stożkowa - metoda rzutowania promieniowego
Membrana stożka - obciążenie powierzchniowe
Kegelmembran - Umrisslinien
2022-08-05
033519
  • RFEM 6
  • Form-Finding dla RFEM 6
  • Rozciągane konstrukcje membranowe
    • Form-Finding i szablony cięcia

Membrana stożkowa – metoda projekcji promieniowej

Membrana stożkowa - metoda rzutowania promieniowego

  • Membrana stożkowa
  • Promieniowy
  • Metoda projekcji
Model 3D
Więcej o modelu 3D
  • membrana w kształcie stożka
Specyfikacje
Liczba węzłów 108
Liczba linii 162
Liczba prętów 54
Liczba powierzchni 54
Ilość brył 0
Ilość przypadków obciążenia 1
Ilość KO 0
Liczba kombinacji wyników 0
Ciężar całkowity 0,245 t
Wymiary (metryczne) 109,696 x 6,000 x 49,397 m
Wymiary (imperialne) 359.9 x 19.69 x 162.06 feet
Udostępnij
2024-03-09
033514
  • RFEM 6
  • Form-Finding dla RFEM 6
  • Rozciągane konstrukcje membranowe
    • Form-Finding i szablony cięcia
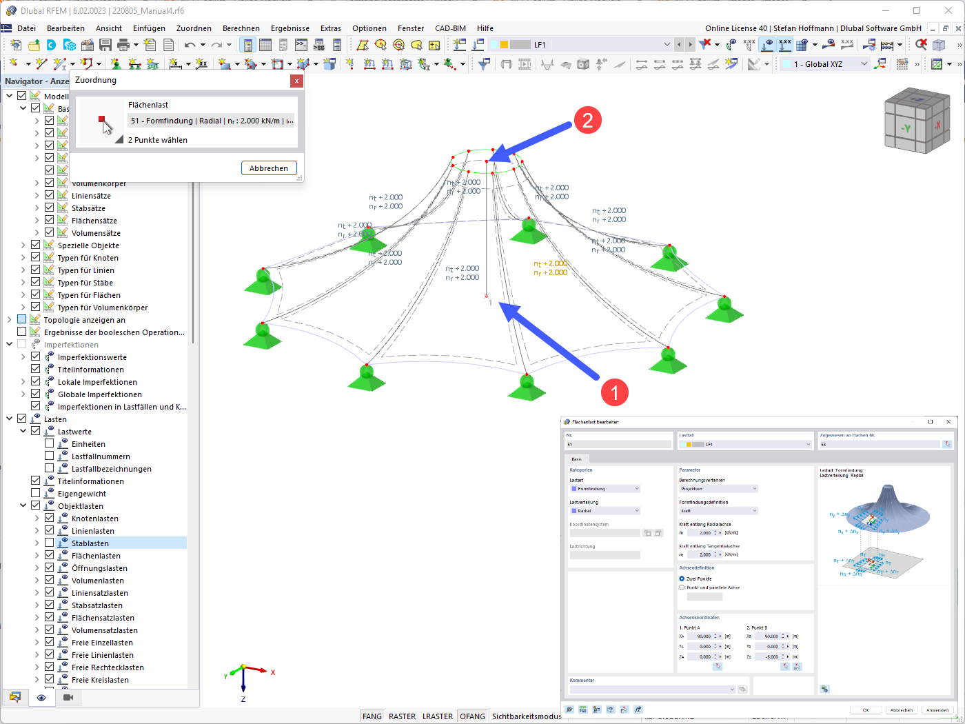
Membrana stożka - obciążenie powierzchniowe
Wykorzystano w
  • membrana w kształcie stożka
Model 3D
Więcej o modelu 3D
  • membrana w kształcie stożka
Specyfikacje
Liczba węzłów 108
Liczba linii 162
Liczba prętów 54
Liczba powierzchni 54
Ilość brył 0
Ilość przypadków obciążenia 1
Ilość KO 0
Liczba kombinacji wyników 0
Ciężar całkowity 0,245 t
Wymiary (metryczne) 109,696 x 6,000 x 49,397 m
Wymiary (imperialne) 359.9 x 19.69 x 162.06 feet
Udostępnij
2022-08-05
033515
  • RFEM 6
  • Form-Finding dla RFEM 6
  • Rozciągane konstrukcje membranowe
    • Form-Finding i szablony cięcia
Membrana stożkowa - Izolinie
Kegelmembran - Umrisslinien

  • Membrana stożkowa
  • Linie konturowe
Model 3D
Więcej o modelu 3D
  • membrana w kształcie stożka
Specyfikacje
Liczba węzłów 108
Liczba linii 162
Liczba prętów 54
Liczba powierzchni 54
Ilość brył 0
Ilość przypadków obciążenia 1
Ilość KO 0
Liczba kombinacji wyników 0
Ciężar całkowity 0,245 t
Wymiary (metryczne) 109,696 x 6,000 x 49,397 m
Wymiary (imperialne) 359.9 x 19.69 x 162.06 feet
Udostępnij