Okno dialogowe "Przypadki i kombinacje obciążeń", zakładka "Kombinacje obciążeń"
Okno dialogowe "Przypadki i kombinacje obciążeń", zakładka "Kombinacje obciążeń"
2025-07-04
034105
  • RSTAB 9

Okno dialogowe 'Przypadki obciążeń i kombinacje', zakładka 'Kombinacje obciążeń'

Okno dialogowe "Przypadki i kombinacje obciążeń", zakładka "Kombinacje obciążeń"

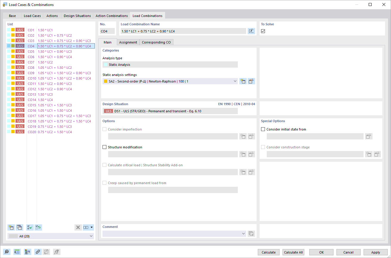
Okno dialogowe "Przypadki i kombinacje obciążeń" na zakładce "Kombinacje obciążeń" oferuje szczegółowy widok istniejących kombinacji obciążeń. Użytkownicy mają dostęp do różnych funkcji edycji i organizacji tych kombinacji. Struktura kombinacji obciążeń jest prezentowana w formie tabelarycznej, co pozwala na prosty przegląd. Istnieją również opcje dostosowywania wyświetlanych informacji i tworzenia nowych kombinacji.
  • Przypadki i kombinacje obciążeń
  • Kombinacja obciążeń
Udostępnij