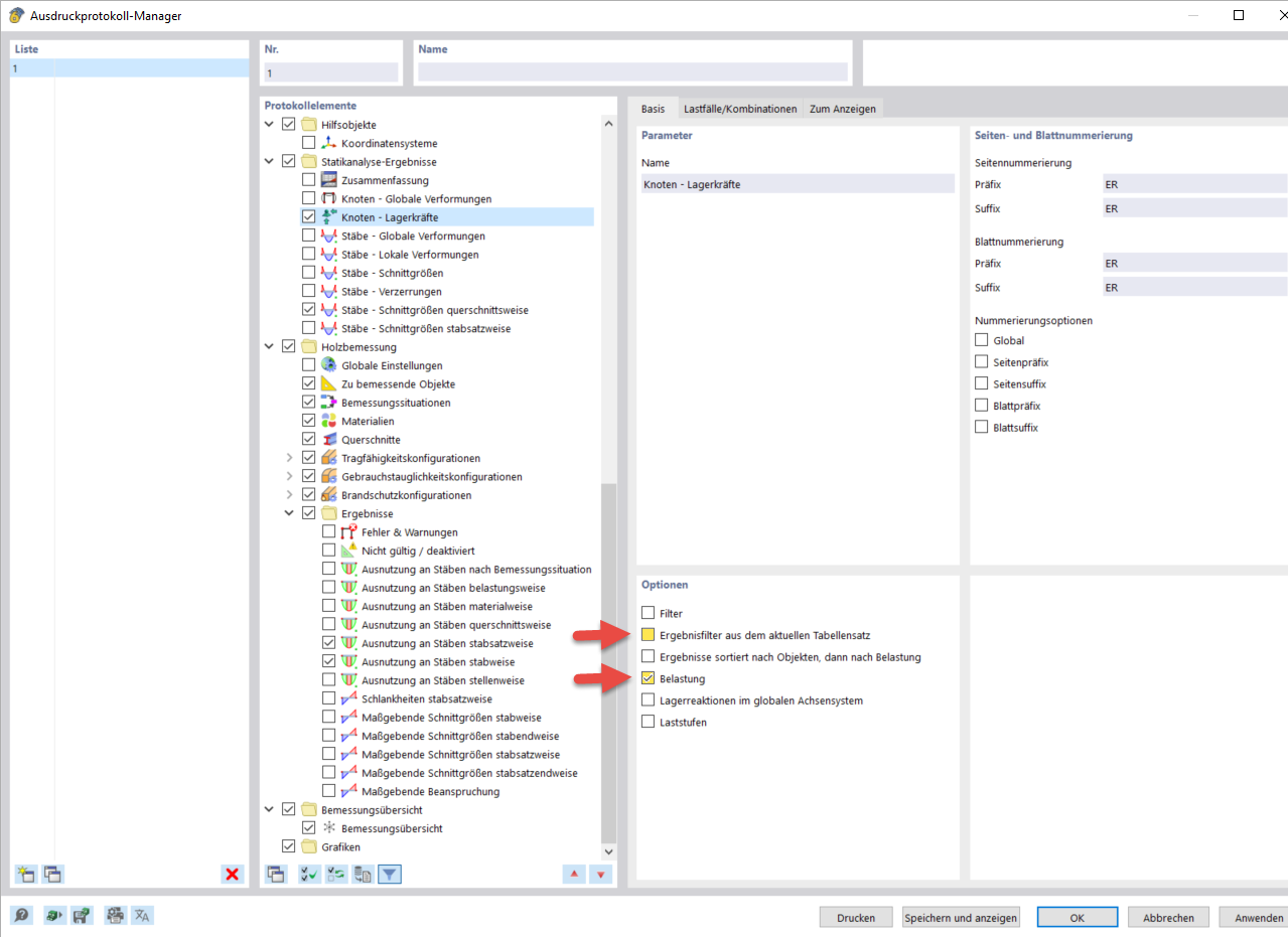
Opcje w Menadżerze protokołu wydruku
Opcje w Menadżerze protokołu wydruku
2024-03-10
040078
  • RFEM 6

Opcje w Menadżerze protokołu wydruku

Udostępnij