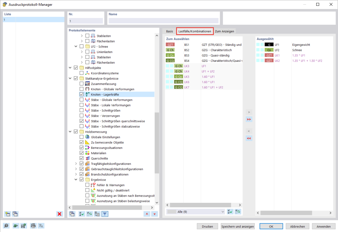
Siły podporowe dla wybranych przypadków obciążeń/kombinacji
Siły podporowe dla wybranych przypadków obciążeń/kombinacji
2024-03-10
040079
  • RFEM 6

Siły podporowe dla wybranych przypadków obciążeń/kombinacji

Udostępnij