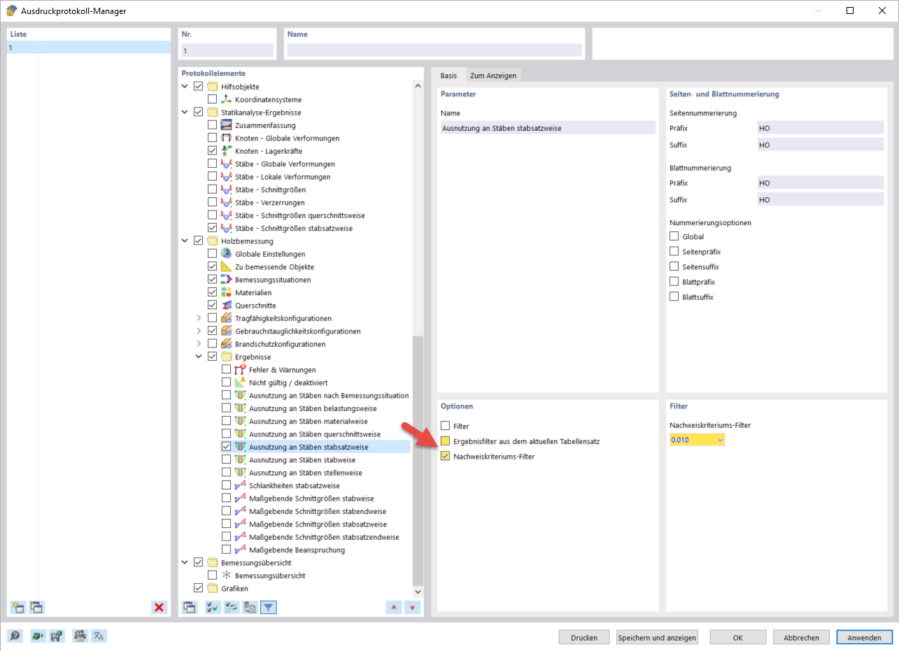
Filtr stopni wykorzystania warunku projektowego
Filtr stopni wykorzystania warunku projektowego
2024-03-10
040081
  • RFEM 6

Filtr stopni wykorzystania warunku projektowego

Udostępnij