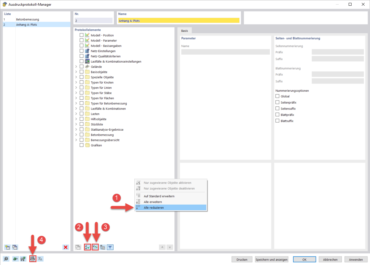
Utwórz protokół wydruku dla działek
Utwórz protokół wydruku dla działek
2024-03-10
040568
  • RFEM 6

Utwórz protokół wydruku dla działek

Udostępnij