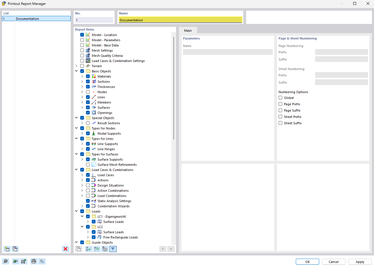
Menedżer raportów pokazuje uporządkowaną listę pozycji dokumentów.
Menedżer raportów pokazuje uporządkowaną listę pozycji dokumentów.
2023-05-15
040868
  • RFEM 6

Menadżer raportów - widok zbiorczy

Menedżer raportów pokazuje uporządkowaną listę pozycji dokumentów.

Rysunek przedstawia menedżera raportu z obliczeń z przejrzyście uporządkowaną listą wpisów dokumentów. Ta funkcja oprogramowania ułatwia organizację i śledzenie raportów technicznych i dokumentacji. Widok jest przyjazny dla użytkownika, co umożliwia inżynierom budowlanym szybki przegląd dostępnych dokumentów. Specjalne funkcje umożliwiają efektywne zarządzanie i dostęp do plików projektowych.
  • Menadżer raportów z obliczeń
  • Zarządzanie dokumentami
  • Uporządkowana lista
  • Oprogramowanie do analizy konstrukcyjnej
  • Sprawozdanie techniczne
Udostępnij