Element 002632 | Analiza płyt\n jako osobnych konstrukcji 2D
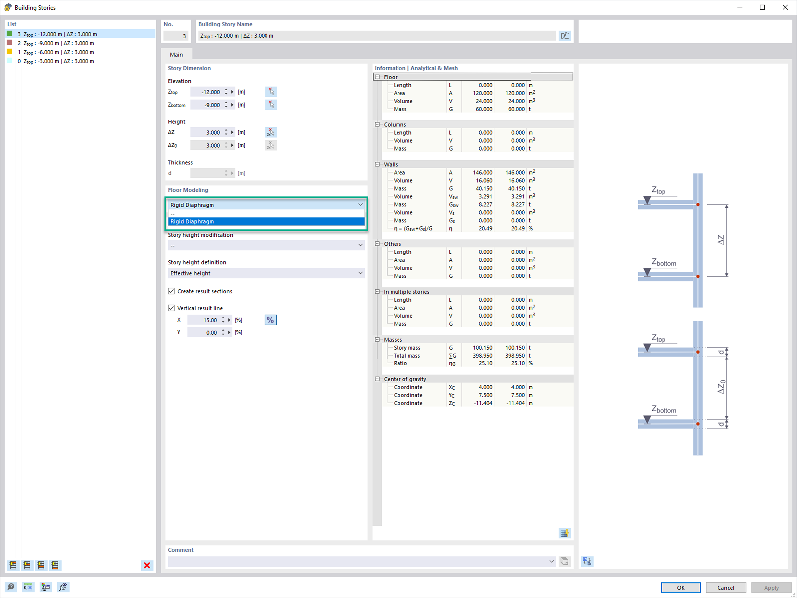
Definicja płaszczyzn sztywnych
Definicja zbiorów stropowych,
Element 002632 | Analiza płyt\n jako osobnych konstrukcji 2D
Definicja płaszczyzn sztywnych
Definicja zbiorów stropowych,
2024-03-11
041070
  • RFEM 6
  • Model budynku RFEM 6
  • Budynki

Wymiarowanie płyty żelbetowej jako modelu 2D

Element 002632 | Analiza płyt\n jako osobnych konstrukcji 2D

Wykorzystano w
  • Analiza stropów jako osobnych konstrukcji 2D
Udostępnij
2024-03-10
041571
  • RFEM 6
  • Model budynku RFEM 6
  • Budynki
Definicja płaszczyzn sztywnych
Udostępnij
2024-03-10
041572
  • RFEM 6
  • Model budynku RFEM 6
  • Budynki
Definicja zbiorów stropowych,
Udostępnij