Zarządzanie dokumentacją projektów budowlanych za pomocą Menedżera raportów
Zarządzanie dokumentacją projektów budowlanych za pomocą Menedżera raportów
2023-06-20
041773
  • RFEM 6

Efektywne planowanie wyników w inżynierii

Zarządzanie dokumentacją projektów budowlanych za pomocą Menedżera raportów

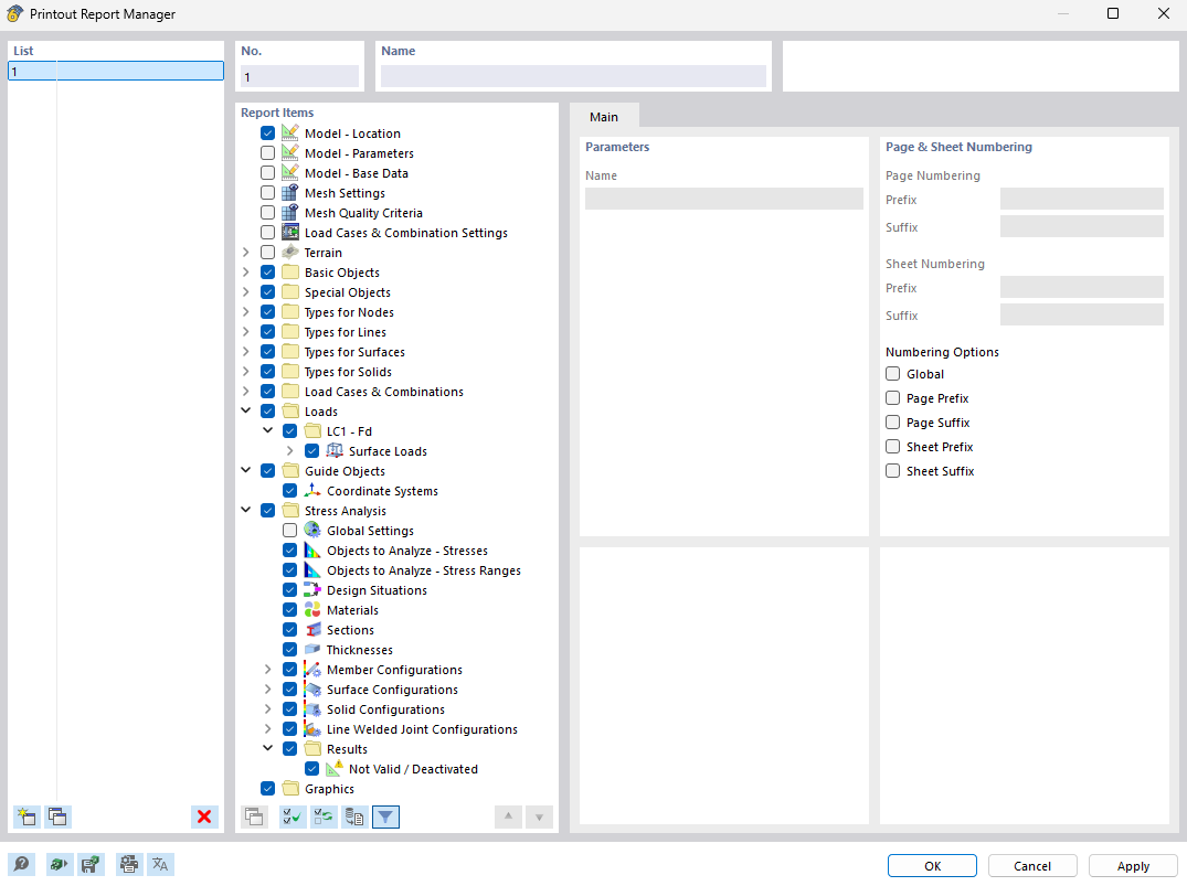
Rysunek przedstawia menedżera raportu z obliczeń, narzędzie do efektywnej organizacji i tworzenia dokumentacji obliczeniowej dla projektów budowlanych. To narzędzie umożliwia tworzenie precyzyjnie skonstruowanych raportów, które podsumowują wszystkie istotne dane projektowe. Aplikacja jest szczególnie przydatna dla użytkowników specjalistycznego oprogramowania inżynierskiego, takiego jak RFEM i RSTAB, umożliwiając generowanie precyzyjnych obliczeń.
  • Menedżer raportów z obliczeń
  • Projekty budowlane
  • Dokumentacja
  • Zarządzanie projektami
  • RFEM
  • RSTAB
  • Oprogramowanie inżynierskie
Udostępnij