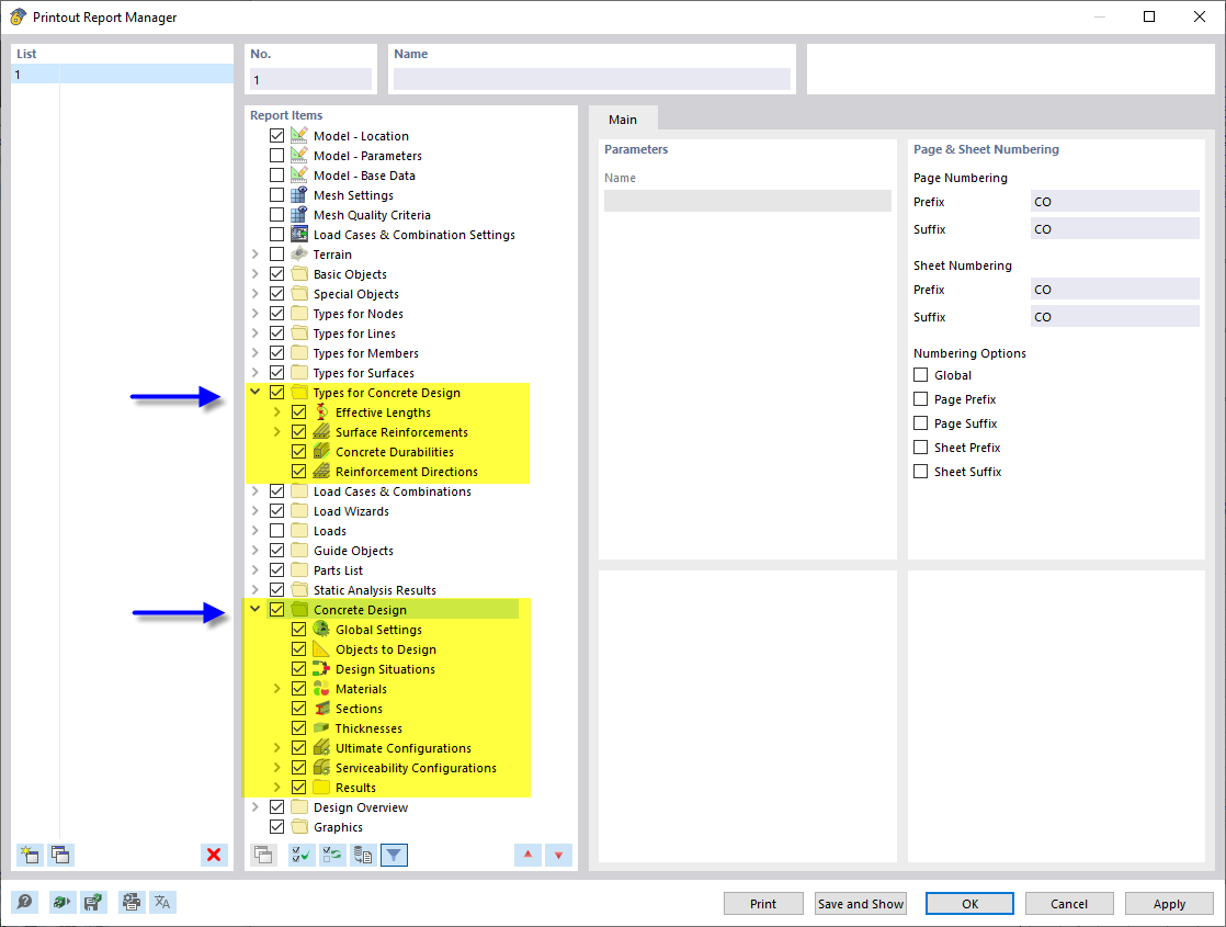
Menedżer protokołu wydruku z rozdziałami dotyczącymi wymiarowania betonu
Menedżer protokołu wydruku z rozdziałami dotyczącymi wymiarowania betonu
2024-03-10
043131
  • Projektowanie konstrukcji betonowych RFEM 6
  • Projektowanie konstrukcji betonowych RSTAB 9

Menedżer protokołu wydruku z rozdziałami dotyczącymi wymiarowania betonu

Udostępnij