Tworzenie kombinacji sejsmicznej/mas (KB1867)
Tworzenie kombinacji sejsmicznej/mas (KB1867)
2024-05-30
046694
  • RFEM 6

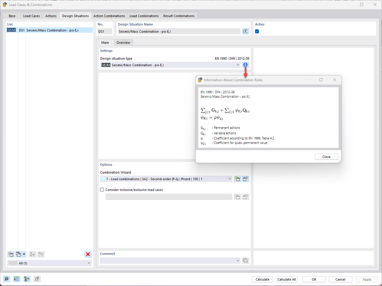
Tworzenie kombinacji sejsmicznej/mas

Tworzenie kombinacji sejsmicznej/mas (KB1867)

Wykorzystano w
  • Uwzględnienie teorii drugiego rzędu w analizie dynamicznej w RFEM 6 i RSTAB 9
Model 3D
Więcej o modelu 3D
  • Słup stalowy
Specyfikacje
Liczba węzłów 6
Liczba linii 1
Liczba prętów 1
Liczba powierzchni 0
Ilość brył 0
Ilość przypadków obciążenia 6
Ilość KO 1
Liczba kombinacji wyników 0
Ciężar całkowity 0,211 t
Wymiary (metryczne) 0,000 x 5,000 x 0,000 m
Wymiary (imperialne) 0 x 16.4 x 0 feet
Udostępnij