Protokół wydruku z dodatkowymi rozdziałami
Protokół wydruku z dodatkowymi rozdziałami
2024-08-13
047194
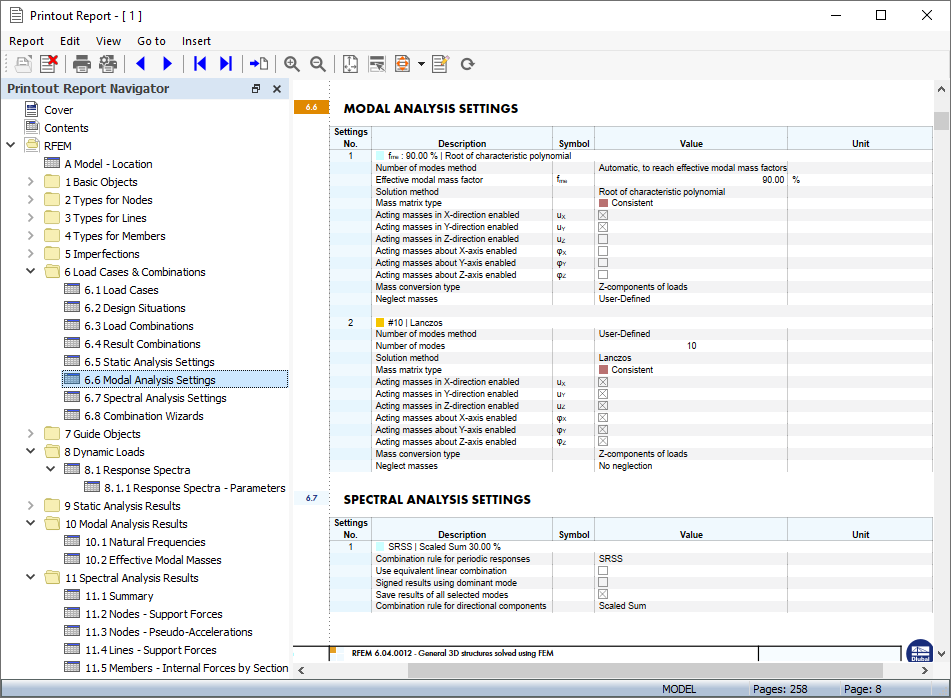
  • RFEM 6
  • Analiza modalna RFEM 6
  • Analiza spektrum odpowiedzi RFEM 6

Protokół wydruku z dodatkowymi rozdziałami

Udostępnij