Menadżer raportów z rozdziałami dla projektowania połączeń stalowych
Menadżer raportów z rozdziałami dla projektowania połączeń stalowych
2024-06-11
050934
  • RFEM 6
  • Połączenia stalowe RFEM 6

Menadżer raportów z rozdziałami do Projektowanie połączeń stalowych

Menadżer raportów z rozdziałami dla projektowania połączeń stalowych

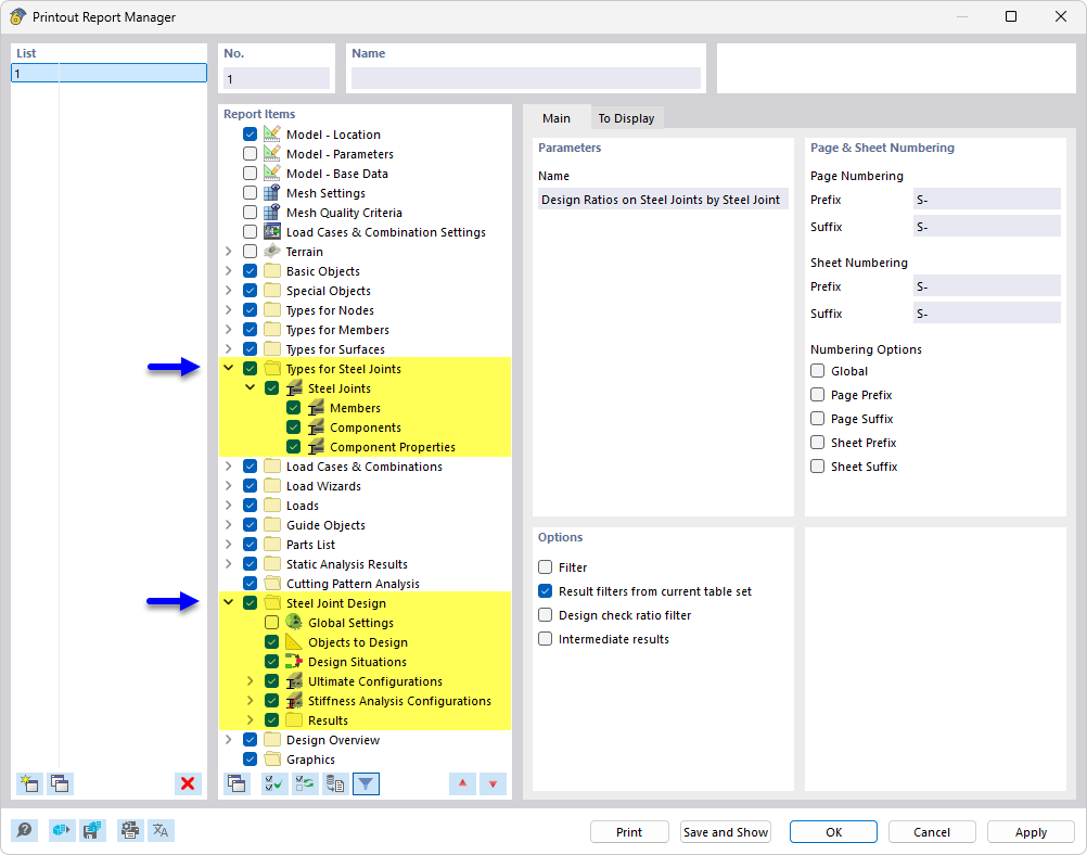
Ilustracja przedstawia Menedżera raportów diagnostycznych, zawierającego szczegółową strukturę rozdziałów koncentrującą się na projektowaniu połączeń stalowych. Prezentowane są tutaj konkretne treści i wyniki istotne dla weryfikacji i obliczeń połączeń w konstrukcjach stalowych.
  • Menedżer wydruku protokołów
  • Projektowanie połączeń stalowych
  • Połączenia stalowe
Udostępnij