KB 001732 | Modyfikacja sztywności betonu w RFEM 6 zgodnie z ACI 318-19 i CSA A23.3:19
KB 001732 | Modyfikacja sztywności betonu w RFEM 6 zgodnie z ACI 318-19 i CSA A23.3:19
2024-07-16
051560
  • RFEM 6
  • Konstrukcje betonowe
  • Analiza statyczno-wytrzymałościowa
    • Analiza metodą elementów skończonych
    • CSA A23.3
    • ACI 318

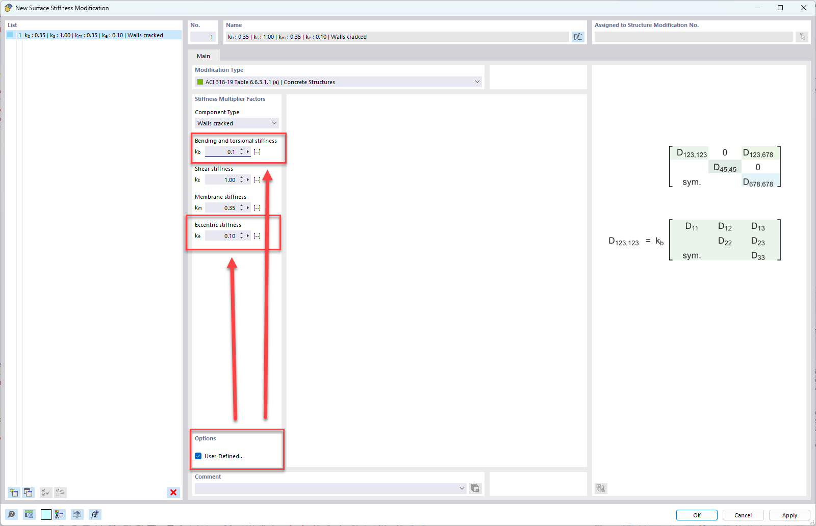
Zdefiniowane przez użytkownika ustawienia dla typu komponentu ścian

KB 001732 | Modyfikacja sztywności betonu w RFEM 6 zgodnie z ACI 318-19 i CSA A23.3:19

Wykorzystano w
  • Modyfikacja sztywności betonu w RFEM 6 zgodnie z ACI 318-19 i CSA A23.3:19
Udostępnij