Automatyczny import współczynników sprężystego podparcia | Interakcja podłoże-konstrukcja | Współczynniki podłoża i kombinacje obciążeń
Automatyczny import współczynników sprężystego podparcia | Interakcja podłoże-konstrukcja | Współczynniki podłoża i kombinacje obciążeń
2025-02-10
055356
  • RFEM 6
  • Analiza geotechniczna RFEM 6

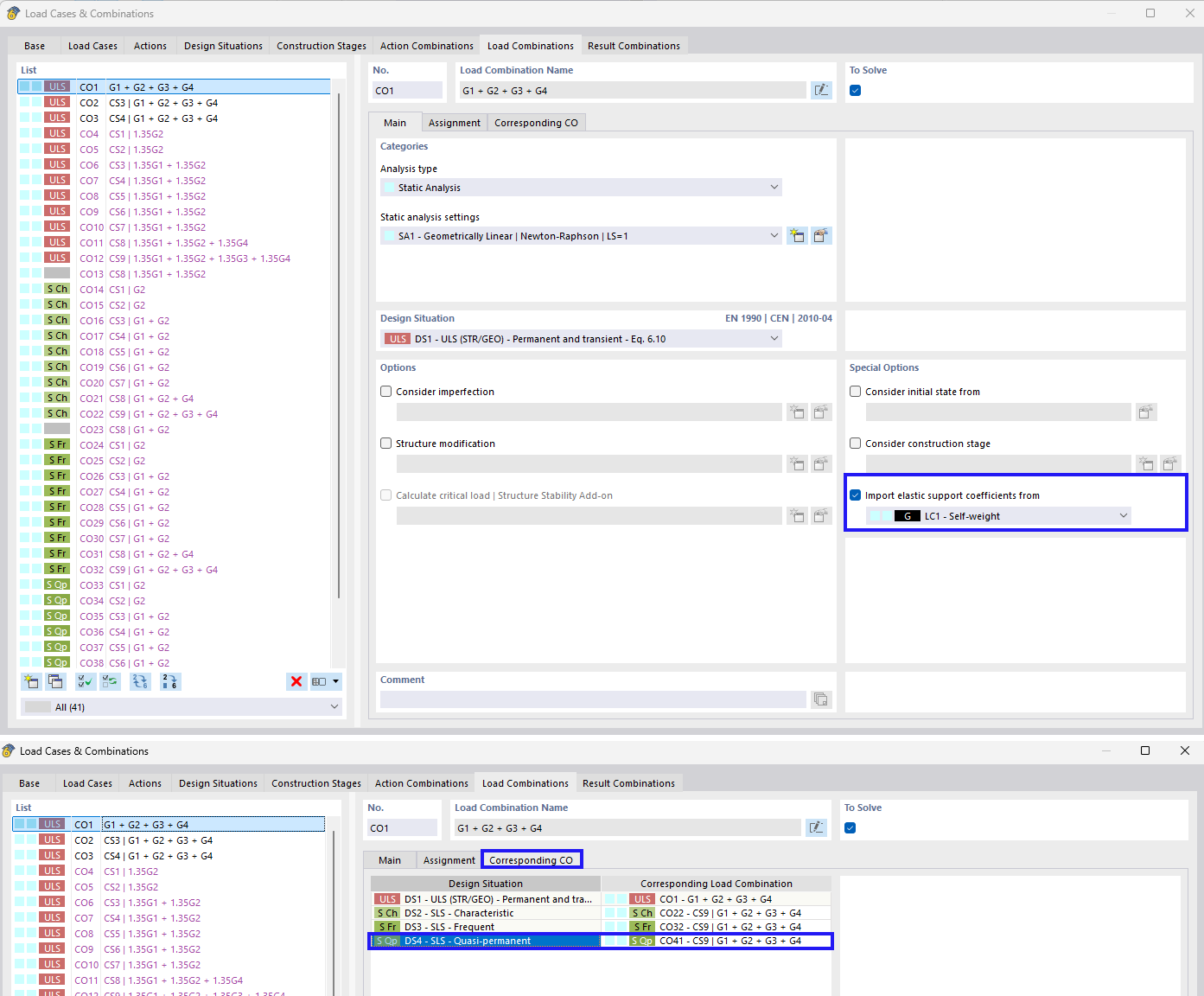
Automatyczny import współczynników podpór sprężystych

Automatyczny import współczynników sprężystego podparcia | Interakcja podłoże-konstrukcja | Współczynniki podłoża i kombinacje obciążeń

Rysunek koncentruje się na imporcie współczynników podłoża sprężystego dla kombinacji obciążeń. Porusza temat uwzględnienia interakcji gruntu z konstrukcją, jak również specyficznych współczynników podłoża dla kombinacji obciążeń.
  • Podparcie sprężyste
  • Import współczynników
  • Kombinacja obciążeń
  • Interakcja grunt-konstrukcja
  • Współczynniki podłoża
Udostępnij