Interfejs użytkownika z konfigurowalnymi parametrami obliczeń konstrukcji betonowych i opcjami technicznymi
Interfejs użytkownika z konfigurowalnymi parametrami obliczeń konstrukcji betonowych i opcjami technicznymi
2025-02-25
055527
  • RFEM 6

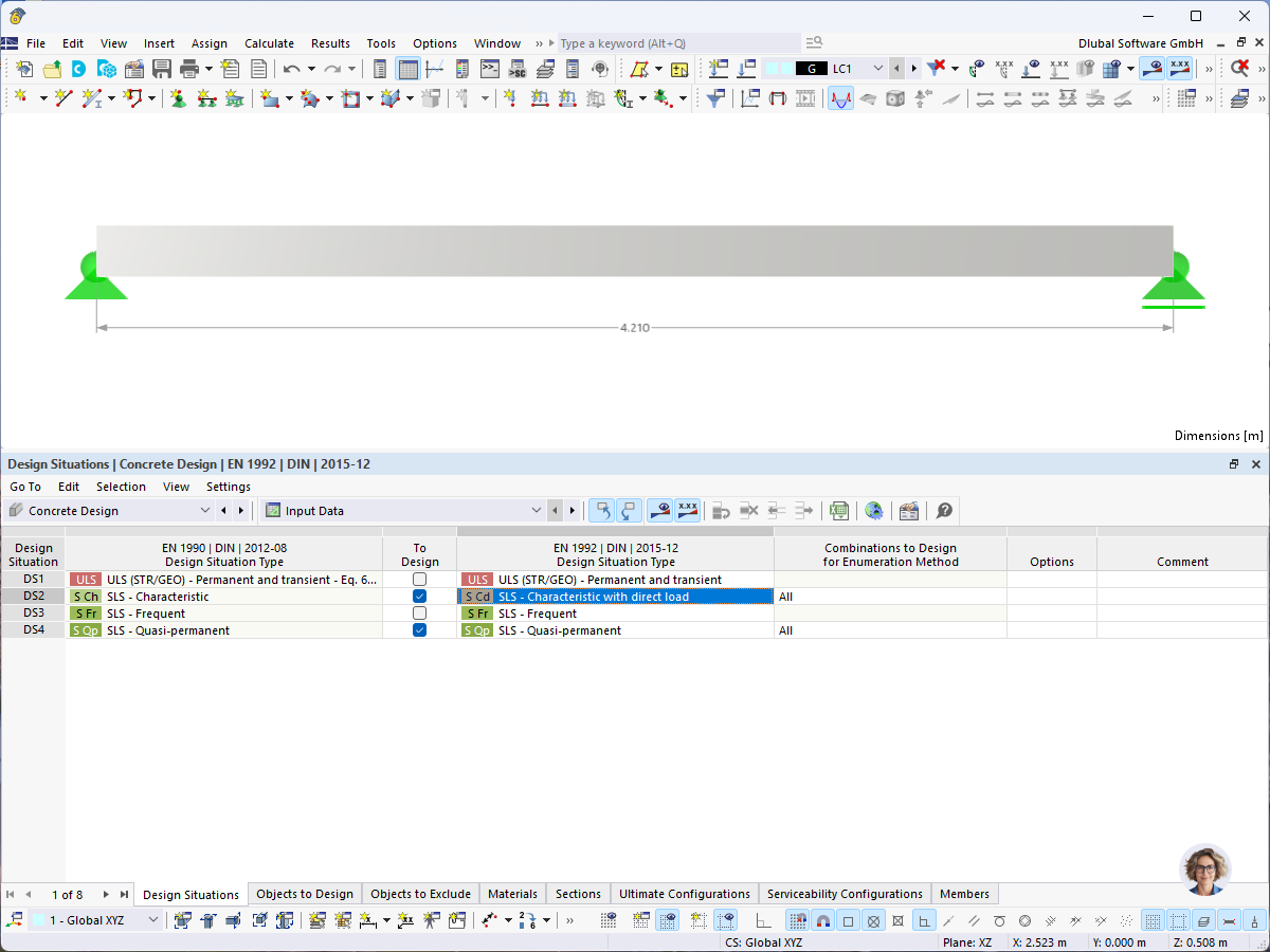
Design Settings for Concrete Design

Interfejs użytkownika z konfigurowalnymi parametrami obliczeń konstrukcji betonowych i opcjami technicznymi

Obraz przedstawia interfejs oprogramowania skonfigurowany do projektowania konstrukcji betonowych. Wyświetla różne pola wejściowe, menu wyboru i wpisy liczbowe dla parametrów, takich jak współczynniki zbrojenia, współczynniki bezpieczeństwa oraz kombinacje obciążeń.
  • Projektowanie konstrukcji betonowych
  • Ustawienia obliczeń
  • Oprogramowanie inżynierskie
  • Analiza statyczno-wytrzymałościowa
  • Interfejs użytkownika
Udostępnij