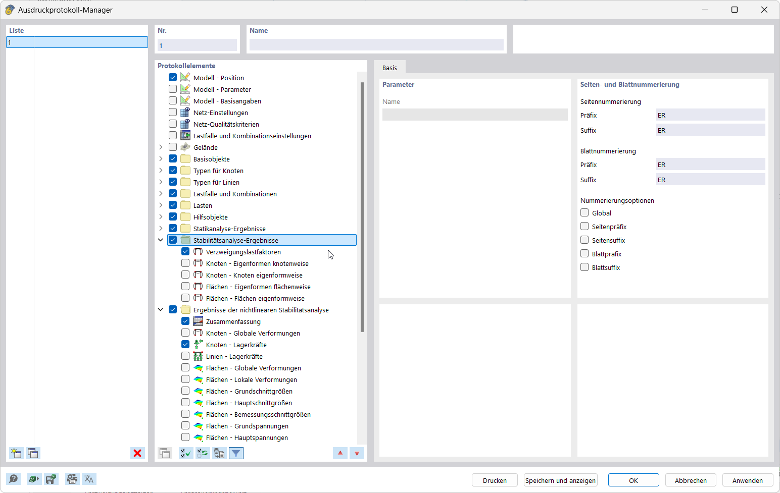
Rysunek przedstawia wybór elementów raportu w Menedżerze wydruku.
Aplikacja dokumentuje wyniki, integrując grafikę w protokole wydruku.
Interfejs użytkownika do tworzenia i edytowania wsadowego drukowania
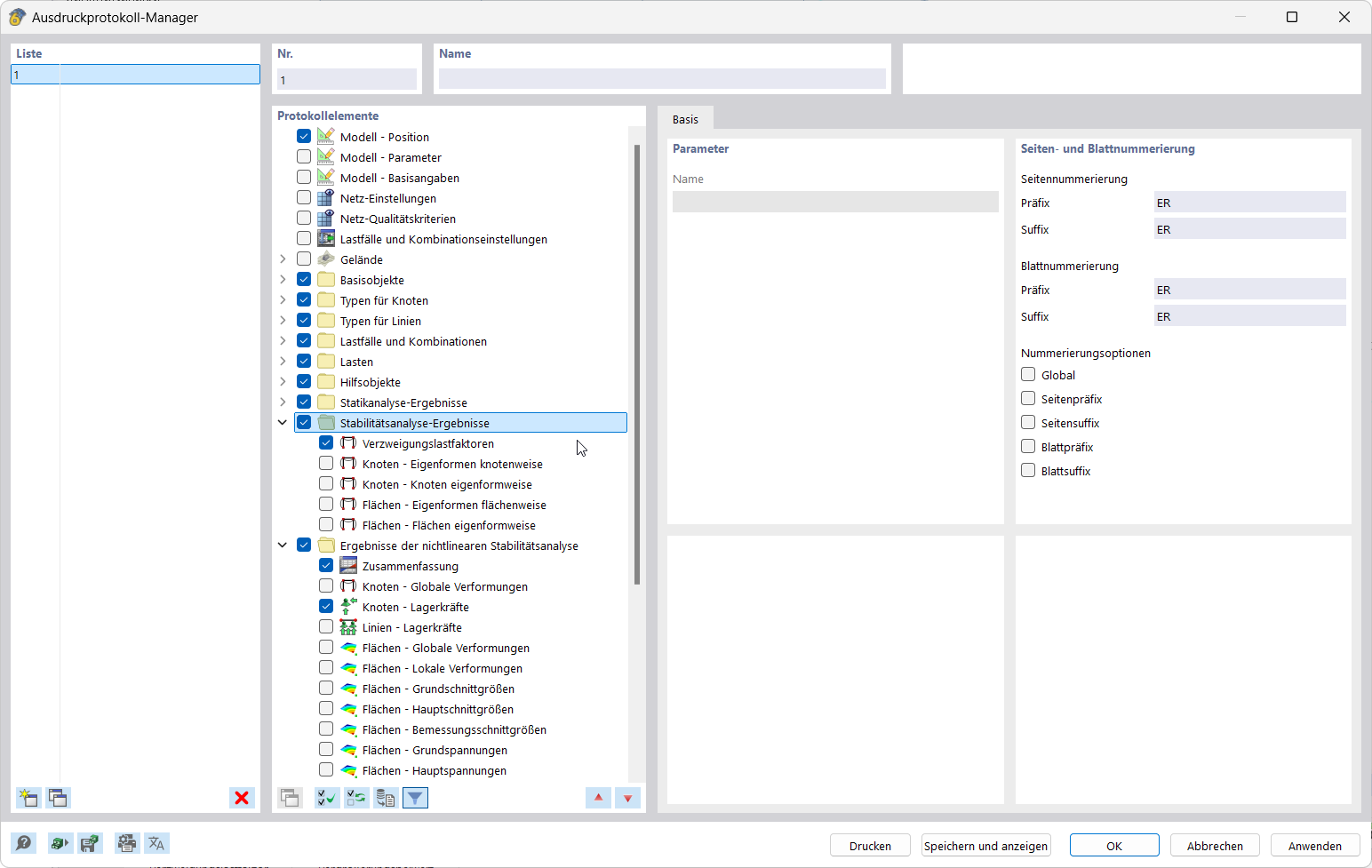
Rysunek przedstawia wybór elementów raportu w Menedżerze wydruku.
Aplikacja dokumentuje wyniki, integrując grafikę w protokole wydruku.
Interfejs użytkownika do tworzenia i edytowania wsadowego drukowania
2025-03-05
055682
  • RFEM 6
  • Analiza statyczno-wytrzymałościowa
  • Analiza metodą elementów skończonych
    • Analiza stateczności

Raport wyników | Menedżer wydruków

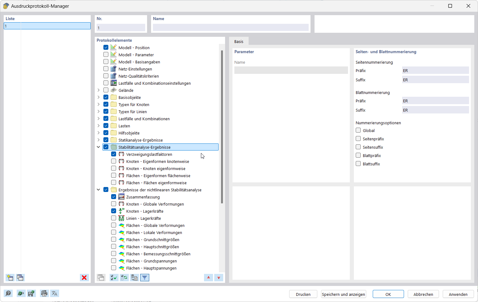
Rysunek przedstawia wybór elementów raportu w Menedżerze wydruku.

Ilustracja przedstawia interfejs Menedżera Drukowania, gdzie wybierane są elementy raportu do dokumentacji wyników. Ukazuje przejrzyste obszary funkcjonalne i panele sterowania danymi raportu.
  • Element raportu w Menedżerze wydruku
  • Dokumentacja wyników
  • Wybór danych raportu
  • Interfejs programu
Udostępnij
2025-03-05
055683
  • RFEM 6
  • Analiza statyczno-wytrzymałościowa
  • Analiza metodą elementów skończonych
    • Analiza stateczności
Dokumentacja wyników
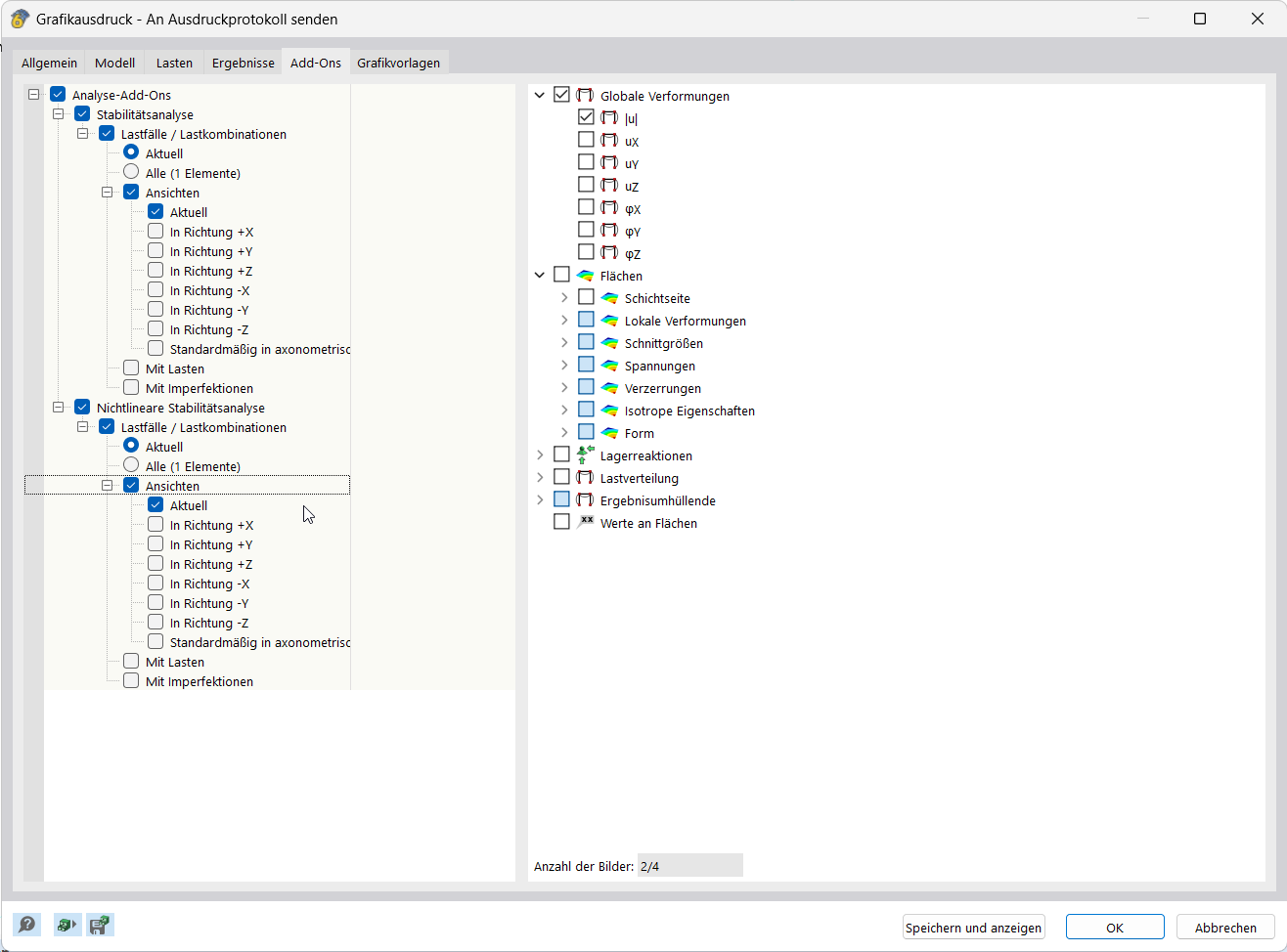
Aplikacja dokumentuje wyniki, integrując grafikę w protokole wydruku.

Ta funkcja integruje grafiki wyników bezpośrednio z protokołem wydruku, umożliwiając precyzyjną dokumentację. Funkcja wspiera uporządkowane przenoszenie wizualizacji do protokołów z wynikami obliczeń.
  • Dokumentacja wyników
  • Grafiki w raporcie
Udostępnij
2025-03-05
055684
  • RFEM 6
  • Analiza statyczno-wytrzymałościowa
  • Analiza metodą elementów skończonych
    • Analiza stateczności
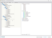
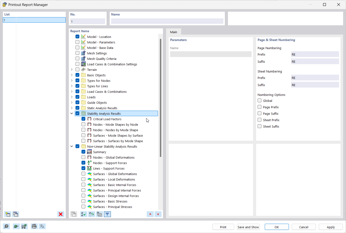
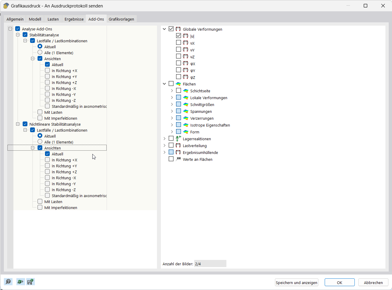
Dokumentacja wyników – druk wielokrotny
Interfejs użytkownika do tworzenia i edytowania wsadowego drukowania

Obraz pokazuje widok ekranu do konfiguracji i edycji wydruku wielokrotnego. Przedstawiono różne opcje ustawień dokumentacji wyników. Interfejs oferuje bezpośrednie możliwości wprowadzania danych w celu symulacji wydruku.
  • Dokumentacja wyników
  • Utwórz zestaw wydruków
  • Edytuj zestaw wydruków
  • Interfejs użytkownika
  • Konfiguracja wydruku
  • Dokumentacja wyników
Udostępnij