Łączenie wyników i przypisywanie odpowiednich etapów budowy w oprogramowaniu do analizy dynamicznej.
Łączenie wyników i przypisywanie odpowiednich etapów budowy w oprogramowaniu do analizy dynamicznej.
2025-04-30
056530
  • RFEM 6

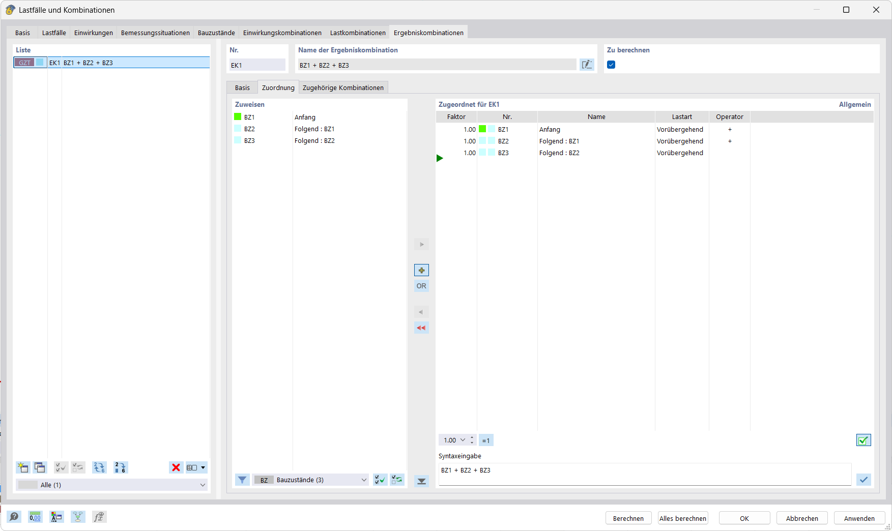
Przypisywanie kombinacji wyników i etapów budowy

Łączenie wyników i przypisywanie odpowiednich etapów budowy w oprogramowaniu do analizy dynamicznej.

Rysunek przedstawia ekran z oprogramowaniem do analizy dynamicznej, które pozwala na tworzenie kombinacji wyników i przyporządkowywanie im specyficznych etapów budowy. Układ tabeli w przejrzysty sposób wizualizuje dane wejściowe i wyniki. Ta funkcja jest szczególnie przydatna przy zestawianiu i ocenie przypadków obciążeń w złożonych projektach budowlanych.
  • Kombinacje wyników
  • Fazy budowy
  • Oprogramowanie do analizy
  • Analiza dynamiczna
  • Inżynieria budowlana
Udostępnij