Okno dialogowe "Konfiguracja naprężeń spoin"
Okno dialogowe "Konfiguracja naprężeń spoin"
2025-05-13
056696
  • RSECTION 1

Okno dialogowe 'Konfiguracja naprężeń spoin'

Okno dialogowe "Konfiguracja naprężeń spoin"

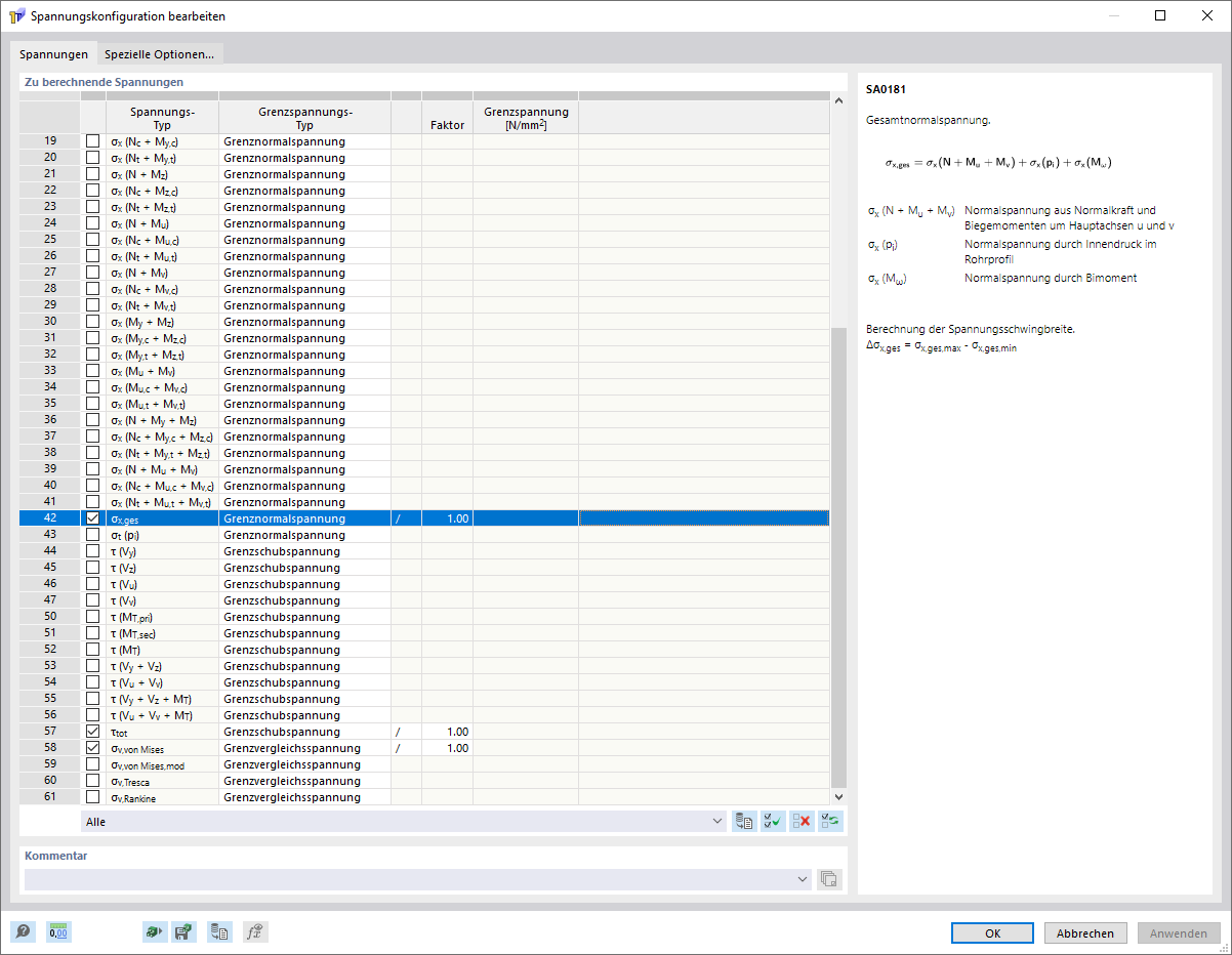
Rysunek pokazuje konfigurację naprężenia spoiny, w której można wybrać naprężenia spoiny do obliczenia i wyprowadzenia.
  • Konfiguracja naprężeń w spoinie
Udostępnij