W oknie "Obciążenia i kombinacje" w zakładce Kombinacje obciążeń można przypisać i zmienić odpowiednie kombinacje obciążeń dla obliczeń geotechnicznych, takich jak obliczenie nośności podłoża czy stanów granicznych przemieszczeń.
W oknie "Obciążenia i kombinacje" w zakładce Kombinacje obciążeń można przypisać i zmienić odpowiednie kombinacje obciążeń dla obliczeń geotechnicznych, takich jak obliczenie nośności podłoża czy stanów granicznych przemieszczeń.
2025-05-20
056793
  • RFEM 6

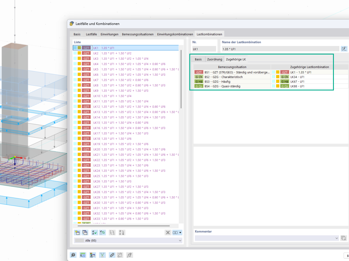
Przypisane kombinacje obciążeń

W oknie "Obciążenia i kombinacje" w zakładce Kombinacje obciążeń można przypisać i zmienić odpowiednie kombinacje obciążeń dla obliczeń geotechnicznych, takich jak obliczenie nośności podłoża czy stanów granicznych przemieszczeń.

  • Obciążenia
  • Kombinacje obciążeń
  • Odpowiednie kombinacje obciążeń
  • Analiza geotechniczna
  • Obliczanie nośności gruntu
  • Obliczanie stateczności
  • Fundamenty
  • Geotechnika
  • Obciążenia charakterystyczne
Udostępnij