FAQ 005689 | Czy mogę zaprojektować pręty z przekrojami klasy 4 zgodnie z CSA S16 w rozszerzeniu Projektowanie konstrukcji stalowych?
FAQ 005689 | Czy mogę zaprojektować pręty z przekrojami klasy 4 zgodnie z CSA S16 w rozszerzeniu Projektowanie konstrukcji stalowych?
2025-05-30
057011
  • RFEM 6
  • Projektowanie konstrukcji stalowych dla RFEM 6
  • Konstrukcje stalowe
    • Analiza statyczno-wytrzymałościowa
    • Analiza stateczności
    • CSA S16

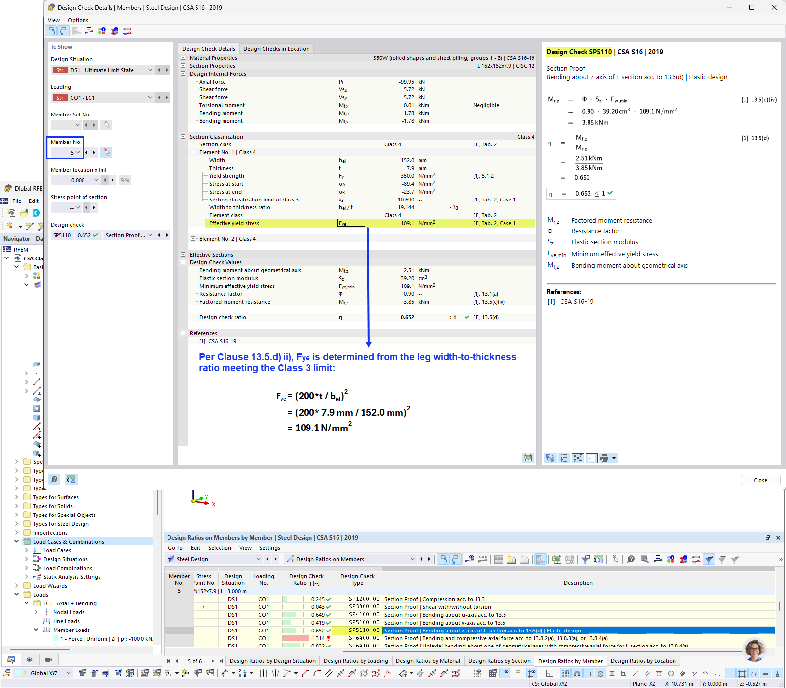
Obliczanie efektywnego naprężenia przy plastycznym płynięciu

FAQ 005689 | Czy mogę zaprojektować pręty z przekrojami klasy 4 zgodnie z CSA S16 w rozszerzeniu Projektowanie konstrukcji stalowych?

  • CSA S16 Klasa 4
  • Przekrój klasy 4
  • Przekrój stalowy
  • Obliczenia przekroju klasy 4
  • CSA S16
Wykorzystano w
  • Class 4 Sections According to CSA S16
Udostępnij