Przypadki obciążenia dla sprężania
Przypadki obciążenia dla sprężania
2025-06-12
057240
  • RFEM 6

Przypadki obciążeń dla naprężenia wstępnego

Przypadki obciążenia dla sprężania

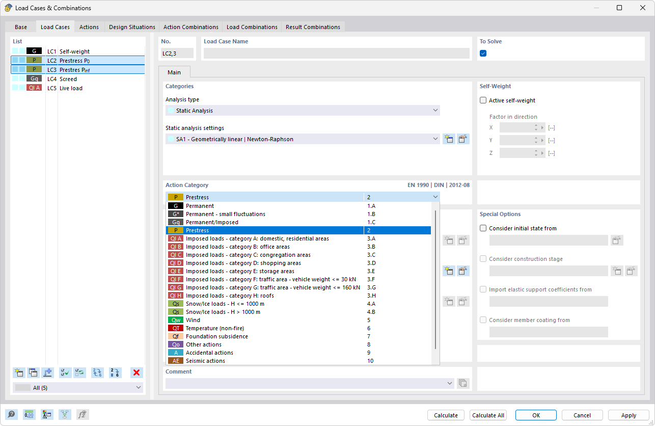
Ilustracja opisuje proces definiowania przypadków obciążeń związanych z naprężeniem w analizie konstrukcyjnej. W tym uwzględniono siły sprężające, początkowe naprężenie oraz straty sił sprężających. Parametry te są kluczowe dla dokładnego obliczania i uwzględniania obciążeń w konstrukcjach nośnych. Prawidłowe zdefiniowanie tych czynników odgrywa decydującą rolę przy modelowaniu i analizie konstrukcji budowlanych.
  • Sprężanie
  • Definiowanie przypadków obciążeń
  • Siła sprężająca
  • Wstępne sprężenie
  • Utrata siły sprężającej
Udostępnij