Renderowanie obiektów krawędzi do eksportu jako plik DXF. Pokazywanie szczegółów krawędzi dla precyzyjnego zobrazowania.
Renderowanie obiektów krawędzi do eksportu jako plik DXF. Pokazywanie szczegółów krawędzi dla precyzyjnego zobrazowania.
2025-07-01
057625
  • RFEM 6

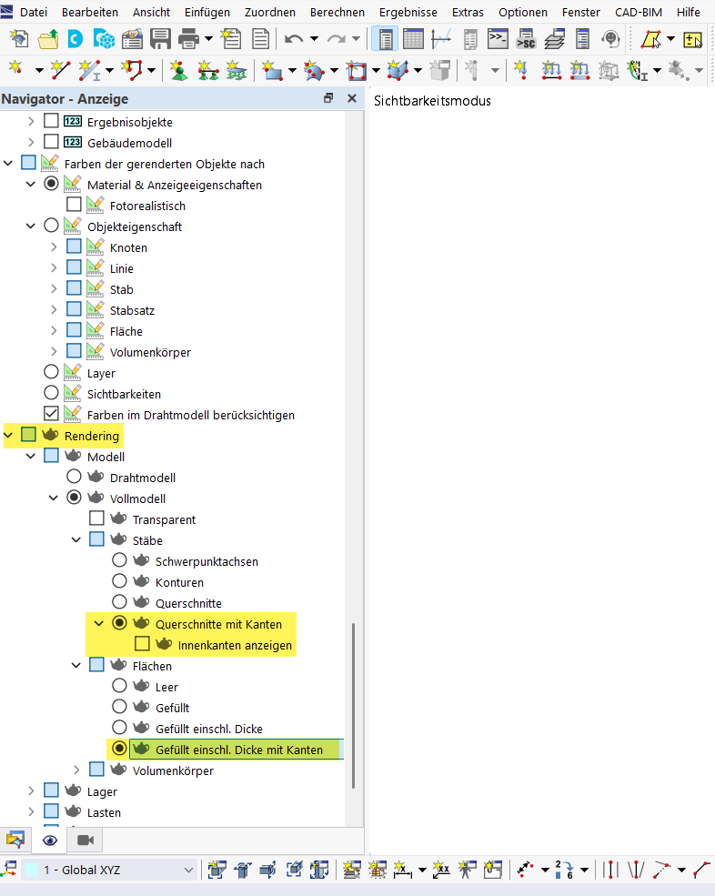
Wizualizacja obiektów z krawędziami do eksportu DXF

Renderowanie obiektów krawędzi do eksportu jako plik DXF. Pokazywanie szczegółów krawędzi dla precyzyjnego zobrazowania.

Rysunek przedstawia rendering obiektów z podkreślonymi krawędziami, przygotowanymi do eksportu do pliku DXF. Wyraźnie podkreśla strukturę i detale krawędzi, co jest kluczowe dla precyzyjnego eksportu do formatu DXF. Metoda ta umożliwia jasne zdefiniowanie krawędzi obiektów i optymalizuje proces eksportu do aplikacji CAD.
  • Eksport DXF
  • Reprezentacja obiektów
  • Model konturowy
  • Techniki renderowania
Udostępnij