Interfejs użytkownika do wprowadzania danych materiałowych w oprogramowaniu do obliczeń konstrukcji
Interfejs użytkownika do wprowadzania danych materiałowych w oprogramowaniu do obliczeń konstrukcji
2025-07-15
057800
  • RFEM 6
  • RSTAB 9

Dodawanie lub ładowanie materiału zdefiniowanego przez użytkownika

Interfejs użytkownika do wprowadzania danych materiałowych w oprogramowaniu do obliczeń konstrukcji

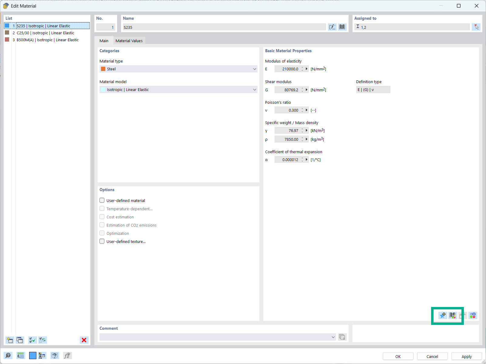
Interfejs użytkownika przedstawia okno dialogowe wprowadzania własnych parametrów materiałowych. Użytkownicy mogą ręcznie wprowadzać i zapisywać określone parametry materiałów. Dostępne są funkcje do przesyłania i zarządzania niestandardowymi danymi materiałowymi. Inżynierowie mają możliwość rozszerzania i dostosowywania bazy danych materiałowych.
  • Materiał zdefiniowany przez użytkownika
  • Właściwości materiału
  • Baza danych
  • Oprogramowanie inżynierskie
Wykorzystano w
  • Biblioteka materiałów zdefiniowanych przez użytkownika
Udostępnij