Automatyczne generowanie kombinacji obciążeń wg NTC 2018 w RFEM 6 i RSTAB 9 za pomocą oprogramowania do analizy statyczno-wytrzymałościowej
Automatyczne generowanie kombinacji obciążeń wg NTC 2018 w RFEM 6 i RSTAB 9 za pomocą oprogramowania do analizy statyczno-wytrzymałościowej
2025-07-25
057972
  • RFEM 6

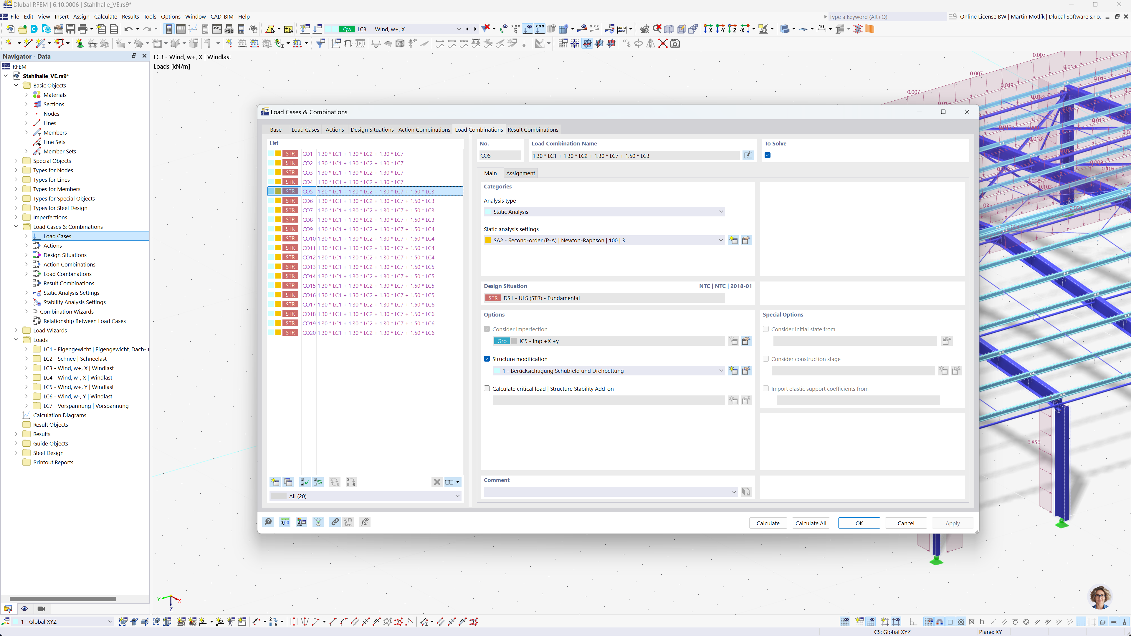
Generowanie kombinacji w programach RFEM 6 i RSTAB 9 według normy NTC 2018

Automatyczne generowanie kombinacji obciążeń wg NTC 2018 w RFEM 6 i RSTAB 9 za pomocą oprogramowania do analizy statyczno-wytrzymałościowej

Rysunek ilustruje automatyczne generowanie kombinacji obciążeń w RFEM 6 i RSTAB 9 zgodnie z NTC 2018. Przedstawia interfejs graficzny, w którym przypadki obciążeń są organizowane i łączone na podstawie określonych kryteriów. Ta funkcjonalność ułatwia inżynierom spełnianie wymagań norm projektowych, automatycznie tworząc wszystkie niezbędne kombinacje obciążeń.
  • Generowanie kombinacji
  • NTC 2018
  • Analiza statyczno-wytrzymałościowa
  • RFEM
  • RSTAB
Udostępnij