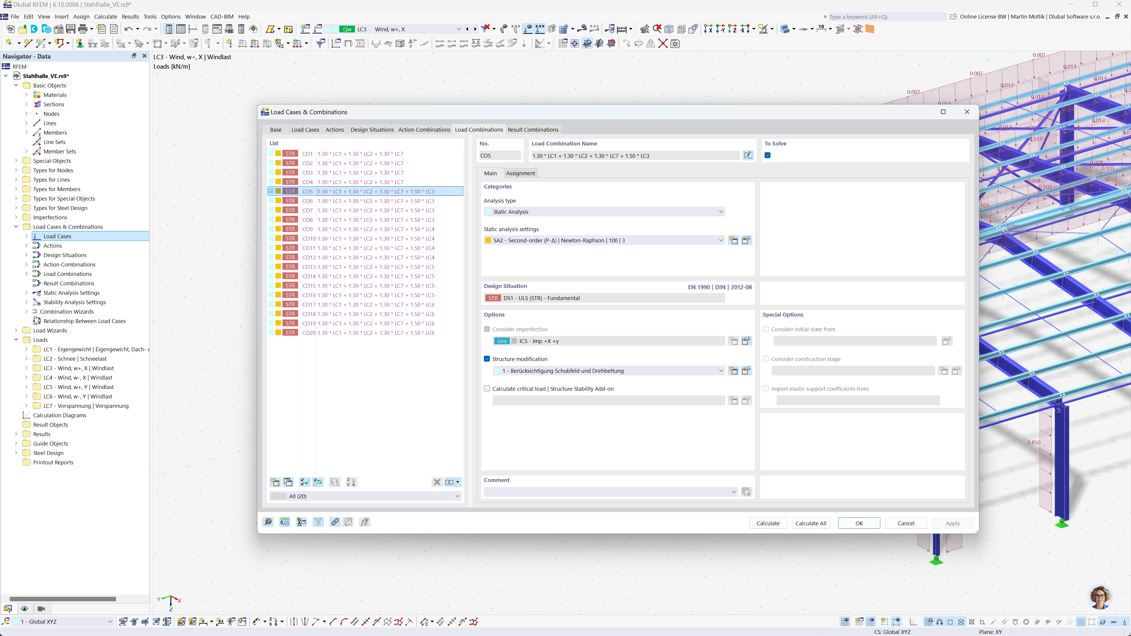
Widok okna generowania kombinacji obciążeń w RFEM 6 i RSTAB 9 według norm Eurokod 0.
Widok okna generowania kombinacji obciążeń w RFEM 6 i RSTAB 9 według norm Eurokod 0.
2025-07-29
058025
  • RFEM 6

Automatyczne generowanie kombinacji obciążeń w oprogramowaniu do analizy statyczno-wytrzymałościowej

Widok okna generowania kombinacji obciążeń w RFEM 6 i RSTAB 9 według norm Eurokod 0.

Rysunek przedstawia interfejs oprogramowania do automatycznego generowania kombinacji obciążeń w programach RFEM 6 i RSTAB 9 według Eurokodu 0. Interfejs pokazuje tabelę z danymi przypadków obciążeń, reguły kombinacji i odpowiednie parametry. Funkcjonalność upraszcza proces tworzenia dokładnych kombinacji obciążeń, zapewniając zgodność z wytycznymi Eurokodu. Oprogramowanie umożliwia efektywną analizę konstrukcyjną w złożonych projektach inżynierskich.
  • Kombinacje obciążeń
  • Eurokod 0
  • RFEM 6
  • RSTAB 9
  • Analiza statyczno-wytrzymałościowa
  • Automatyczne generowanie
Udostępnij