Szczegółowy widok procesu automatyzacji kombinacji obciążeń w RFEM 6 i RSTAB 9 zgodnie z normami EN 1990 i BS 5950-1.
Szczegółowy widok procesu automatyzacji kombinacji obciążeń w RFEM 6 i RSTAB 9 zgodnie z normami EN 1990 i BS 5950-1.
2025-09-23
059147
  • RFEM 6

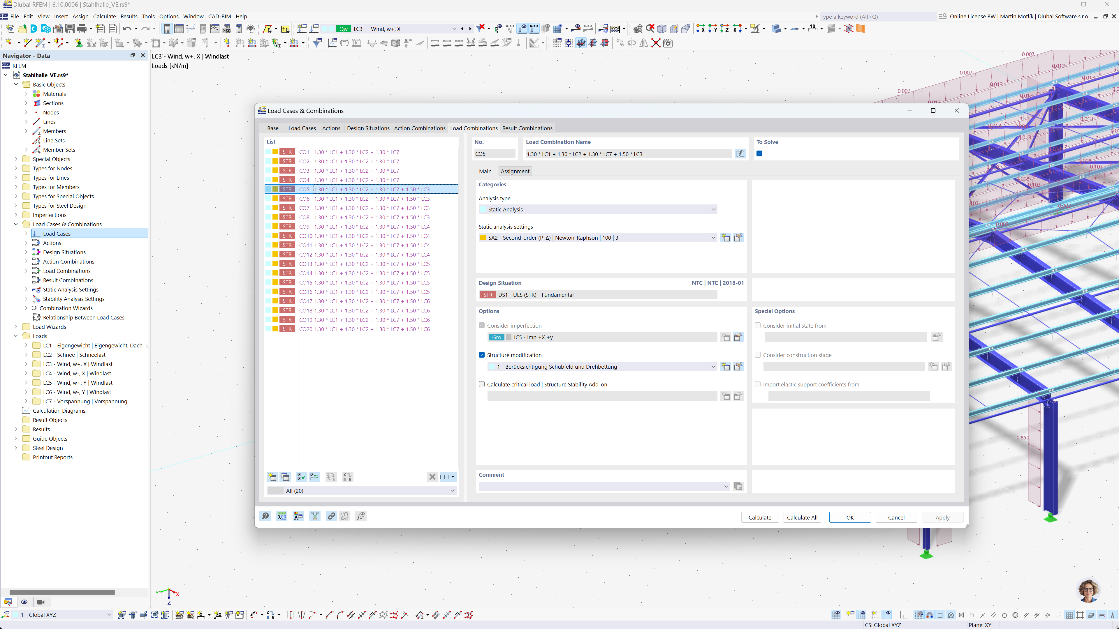
Automatyczne tworzenie kombinacji obciążeń w programach RFEM i RSTAB

Szczegółowy widok procesu automatyzacji kombinacji obciążeń w RFEM 6 i RSTAB 9 zgodnie z normami EN 1990 i BS 5950-1.

Rysunek przedstawia automatyzację tworzenia kombinacji obciążeń w oprogramowaniu RFEM 6 i RSTAB 9. Skupia się na zastosowaniu Eurokodu 0 i normy brytyjskiej BS 5950-1 w analizie konstrukcji. Proces ten ma na celu usprawnienie obliczeń, zapewniając zgodność z międzynarodowymi standardami inżynierskimi. Funkcja ta poprawia efektywność i dokładność modelowania konstrukcji.
  • Kombinacje obciążeń
  • Eurokod 0
  • BS 5950‑1
  • RFEM 6
  • RSTAB 9
Udostępnij