RFEM 6 i RSTAB 9 automatyzują kombinacje obciążeń i wyników zgodnie z szwajcarską normą SIA 260.
RFEM 6 i RSTAB 9 automatyzują kombinacje obciążeń i wyników zgodnie z szwajcarską normą SIA 260.
2025-09-28
059269
  • RFEM 6

Automatyczne generowanie kombinacji obciążeń według norm szwajcarskich

RFEM 6 i RSTAB 9 automatyzują kombinacje obciążeń i wyników zgodnie z szwajcarską normą SIA 260.

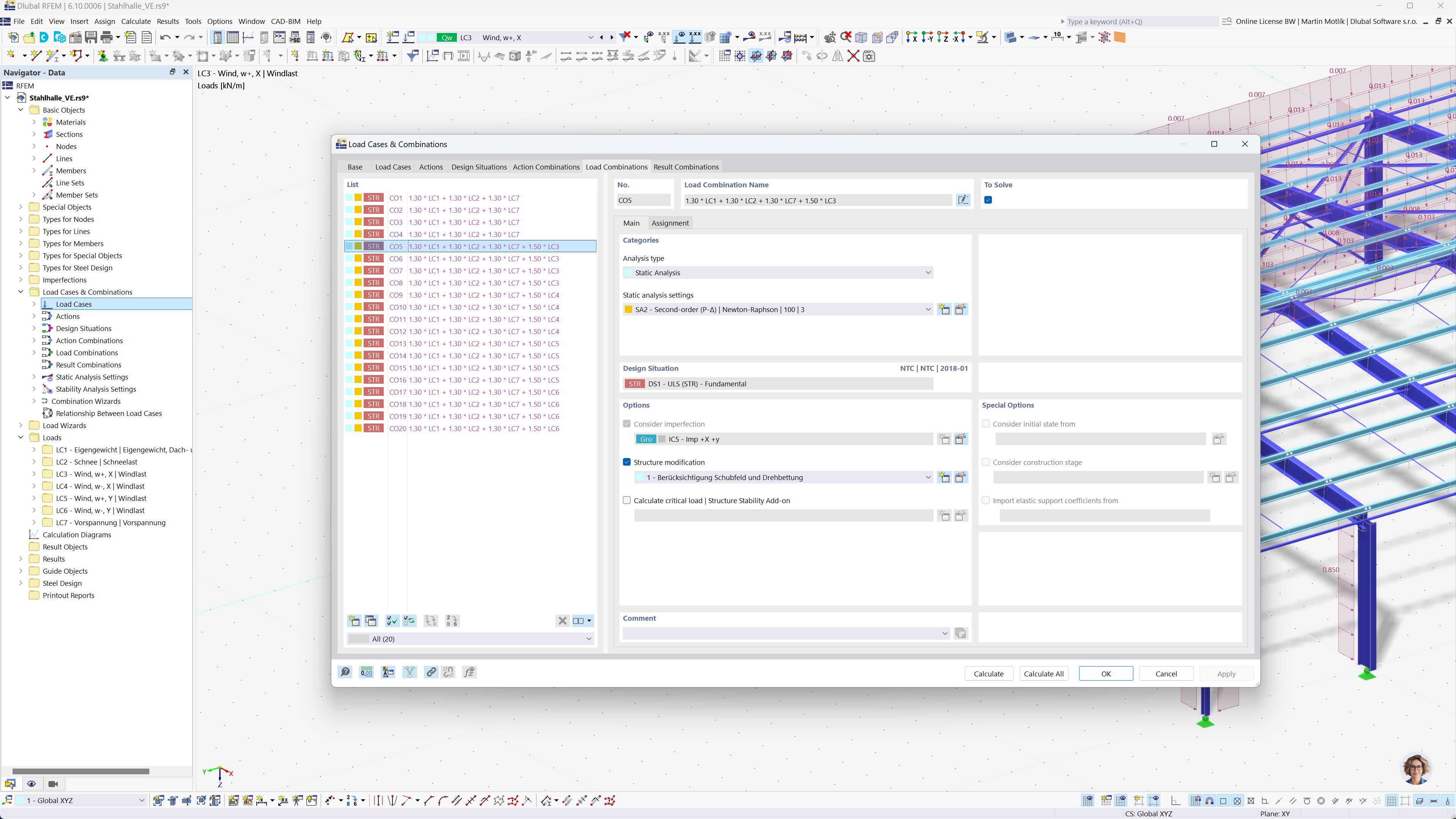
Automatyczne tworzenie kombinacji obciążeń i wyników jest realizowane za pomocą oprogramowania RFEM 6 i RSTAB 9, zgodnie z normami szwajcarskimi SIA 260 i SIA 260 | Timber. Proces ten zapewnia bezpieczeństwo konstrukcji w Szwajcarii poprzez przestrzeganie krajowych wytycznych, usprawnianie obliczeń statycznych i optymalizację przepływów pracy podczas projektowania konstrukcji drewnianych.
  • Normy szwajcarskie
  • SIA 260
  • Kombinacje obciążeń
  • Konstrukcje drewniane
  • RFEM 6
  • RSTAB 9
Udostępnij