Przedstawienie automatycznie generowanych kombinacji obciążeń w wielojęzycznym interfejsie oprogramowania do analizy statyczno-wytrzymałościowej zgodnie z normami chińskimi.
Przedstawienie automatycznie generowanych kombinacji obciążeń w wielojęzycznym interfejsie oprogramowania do analizy statyczno-wytrzymałościowej zgodnie z normami chińskimi.
2025-09-29
059288
  • RFEM 6

Automatyczne generowanie kombinacji w programach RFEM i RSTAB zgodnie z chińskimi normami

Przedstawienie automatycznie generowanych kombinacji obciążeń w wielojęzycznym interfejsie oprogramowania do analizy statyczno-wytrzymałościowej zgodnie z normami chińskimi.

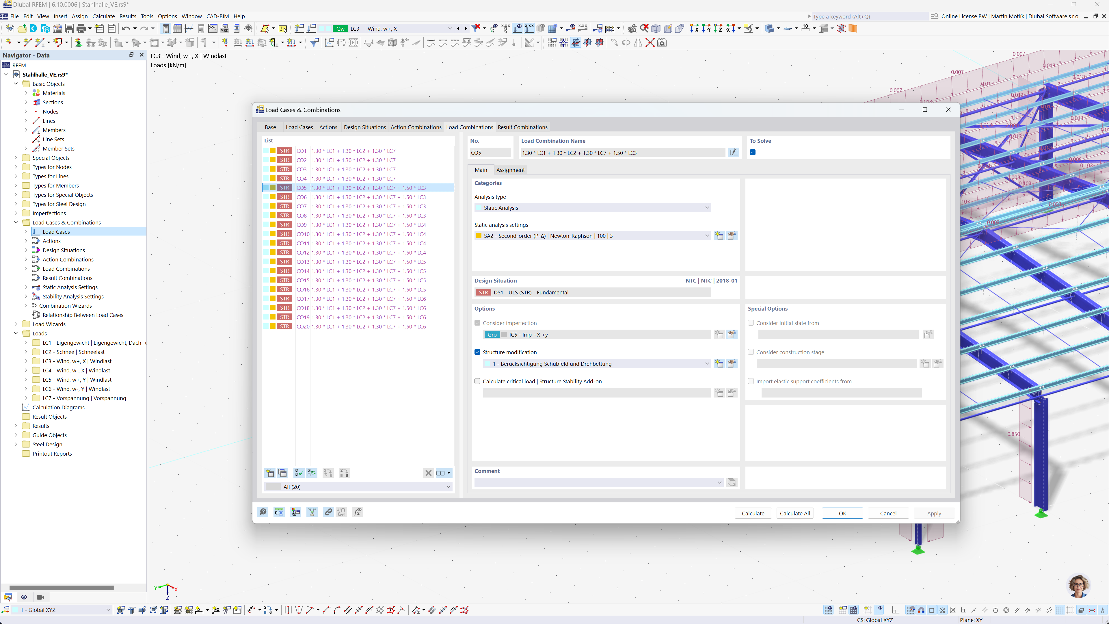
Ilustracja przedstawia automatyczne generowanie kombinacji obciążeń przy użyciu interfejsu oprogramowania do analizy statyczno-wytrzymałościowej. Pokazuje zgodność z chińskimi normami GB 55001, GB 55002, GB 50009, GB 50011 i GB 50068. Interfejs oferuje szczegółowe opcje tworzenia kombinacji obciążeń i wyników. Ta funkcjonalność wspiera inżynierów w zgodności z lokalnymi przepisami budowlanymi.
  • Kombinacje obciążeń
  • Normy chińskie
  • Obliczenia statyczne
  • RFEM
  • RSTAB
  • Oprogramowanie inżynieryjne
Udostępnij