Automatyczne generowanie kombinacji obciążeń w programach RFEM/RSTAB zgodnie z normą NBR 8681, przedstawiające integrację z oprogramowaniem do obliczeń konstrukcyjnych.
Automatyczne generowanie kombinacji obciążeń w programach RFEM/RSTAB zgodnie z normą NBR 8681, przedstawiające integrację z oprogramowaniem do obliczeń konstrukcyjnych.
2025-10-01
059318
  • RFEM 6

Automatyczne tworzenie kombinacji według normy brazylijskiej NBR 8681

Automatyczne generowanie kombinacji obciążeń w programach RFEM/RSTAB zgodnie z normą NBR 8681, przedstawiające integrację z oprogramowaniem do obliczeń konstrukcyjnych.

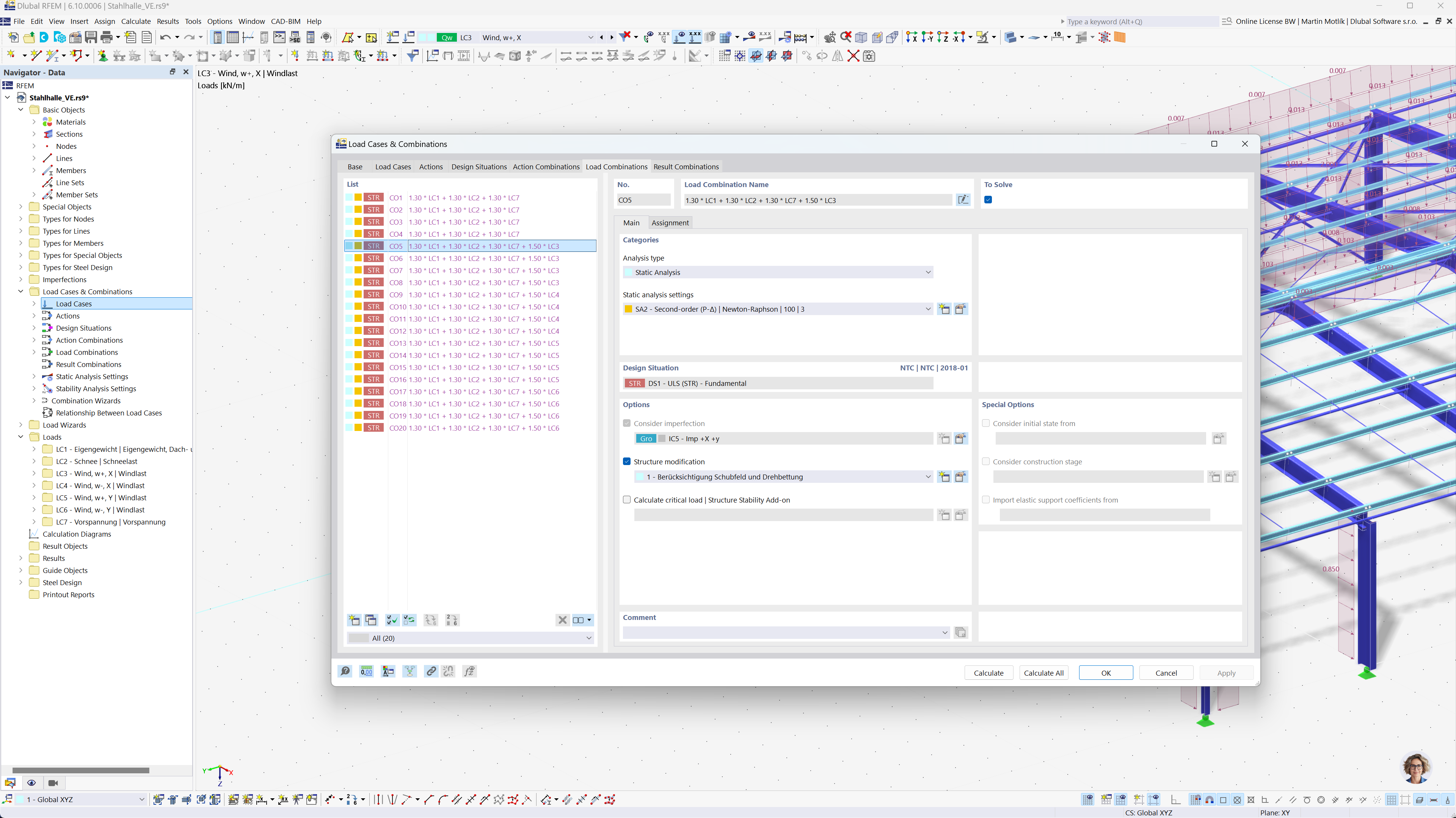
Rysunek przedstawia oprogramowanie do analizy konstrukcji RFEM i RSTAB, które umożliwia automatyczne generowanie kombinacji obciążeń i wyników zgodnie z brazylijską normą NBR 8681. Automatyzacja ta ułatwia spełnienie wymagań lokalnych przepisów poprzez optymalizację procesu tworzenia kombinacji. Funkcja ta zwiększa możliwości inżynierów w zakresie efektywnego zarządzania zadaniami związanymi z analizą konstrukcyjną. Interfejs oprogramowania wspiera wizualizację wyników i efektywne zarządzanie dużymi zbiorami danych.
  • Kombinacje obciążeń
  • Norma brazylijska NBR 8681
  • Analiza statyczno-wytrzymałościowa
  • RFEM
  • RSTAB
  • Inżynieria
  • Automatyzacja oprogramowania
Udostępnij