Automatyczne kombinacje obciążeń i wyników zgodnie z rosyjską normą SP 20.13330 przy użyciu programów RFEM 6 i RSTAB 9 do dokładnej analizy statyczno-wytrzymałościowej.
Automatyczne kombinacje obciążeń i wyników zgodnie z rosyjską normą SP 20.13330 przy użyciu programów RFEM 6 i RSTAB 9 do dokładnej analizy statyczno-wytrzymałościowej.
2025-10-02
059359
  • RFEM 6

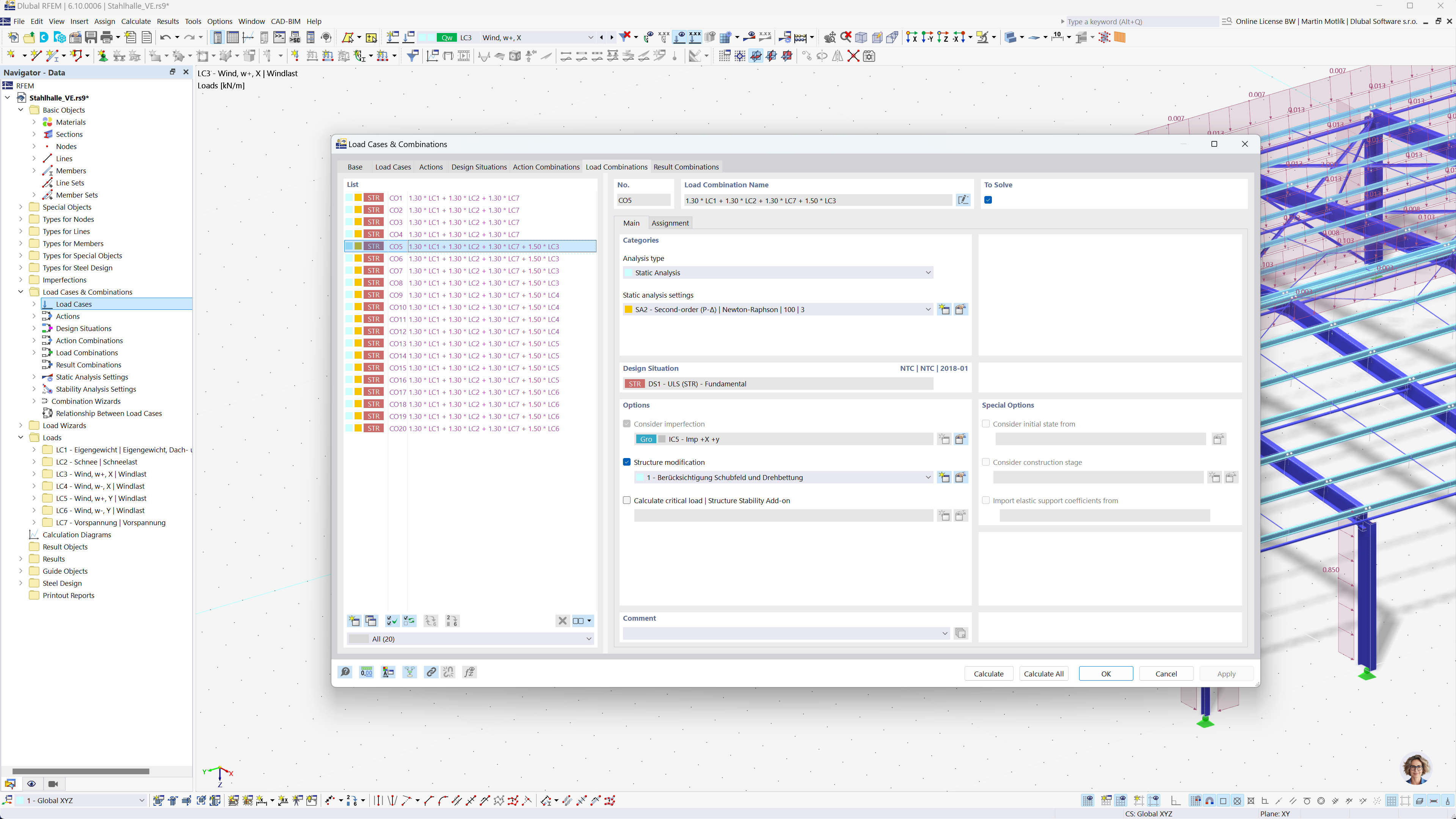
Zautomatyzowane tworzenie kombinacji zgodnie z normą rosyjską w RFEM

Automatyczne kombinacje obciążeń i wyników zgodnie z rosyjską normą SP 20.13330 przy użyciu programów RFEM 6 i RSTAB 9 do dokładnej analizy statyczno-wytrzymałościowej.

Rysunek prezentuje, jak oprogramowanie RFEM 6 i RSTAB 9 może zautomatyzować tworzenie kombinacji obciążeń i wyników zgodnie z rosyjską normą SP 20.13330. Funkcja ta wspiera inżynierów w efektywnym i dokładnym spełnianiu skomplikowanych rosyjskich przepisów budowlanych. Proces ten zapewnia szybkie i bezbłędne wykonywanie obliczeń. Głównym celem jest zwiększenie wydajności i zapewnienie zgodności z przepisami.
  • Normy rosyjskie
  • Kombinacje obciążeń
  • Analizy statyczne
  • SP 20.13330
  • RFEM
  • RSTAB
  • Zautomatyzowane obliczenia
Udostępnij