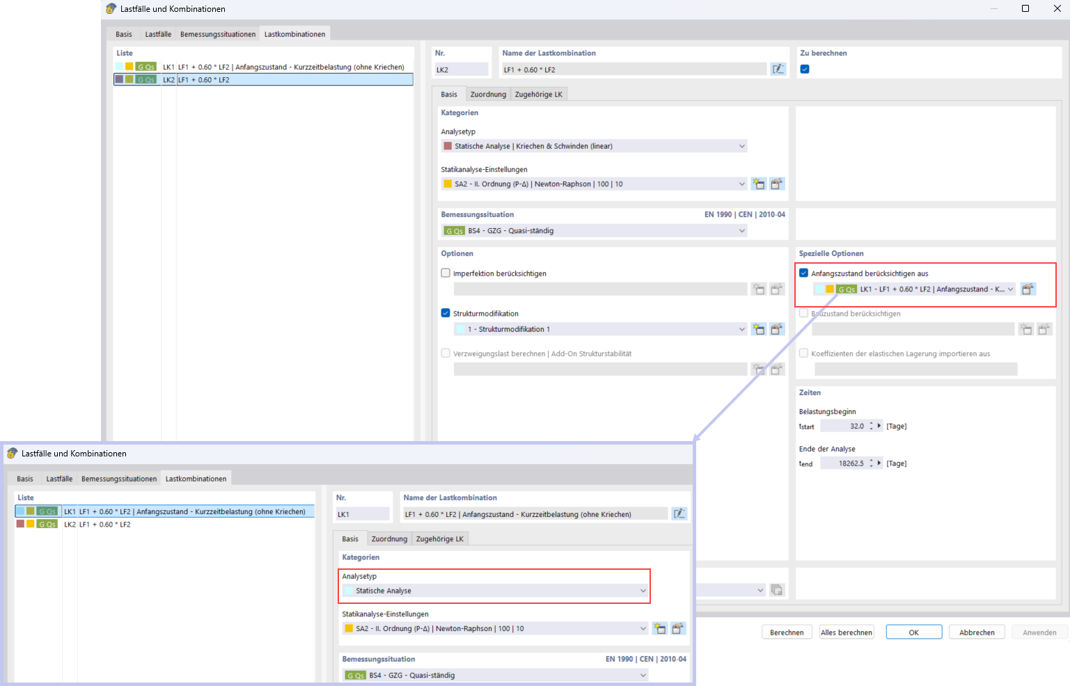
Analiza obciążenia krótkotrwałego za pomocą funkcji Stan początkowy
Analiza obciążenia krótkotrwałego za pomocą funkcji Stan początkowy
2025-11-14
060134
  • RFEM 6

Uwzględnienie obciążenia krótkotrwałego za pomocą funkcji Stan początkowy

Analiza obciążenia krótkotrwałego za pomocą funkcji Stan początkowy

Udostępnij