Uwzględnienie uszkodzeń z quasi-stałej kombinacji obciążeń przy użyciu funkcji Stan początkowy
Uwzględnienie uszkodzeń z quasi-stałej kombinacji obciążeń przy użyciu funkcji Stan początkowy
2025-11-15
060137
  • RFEM 6

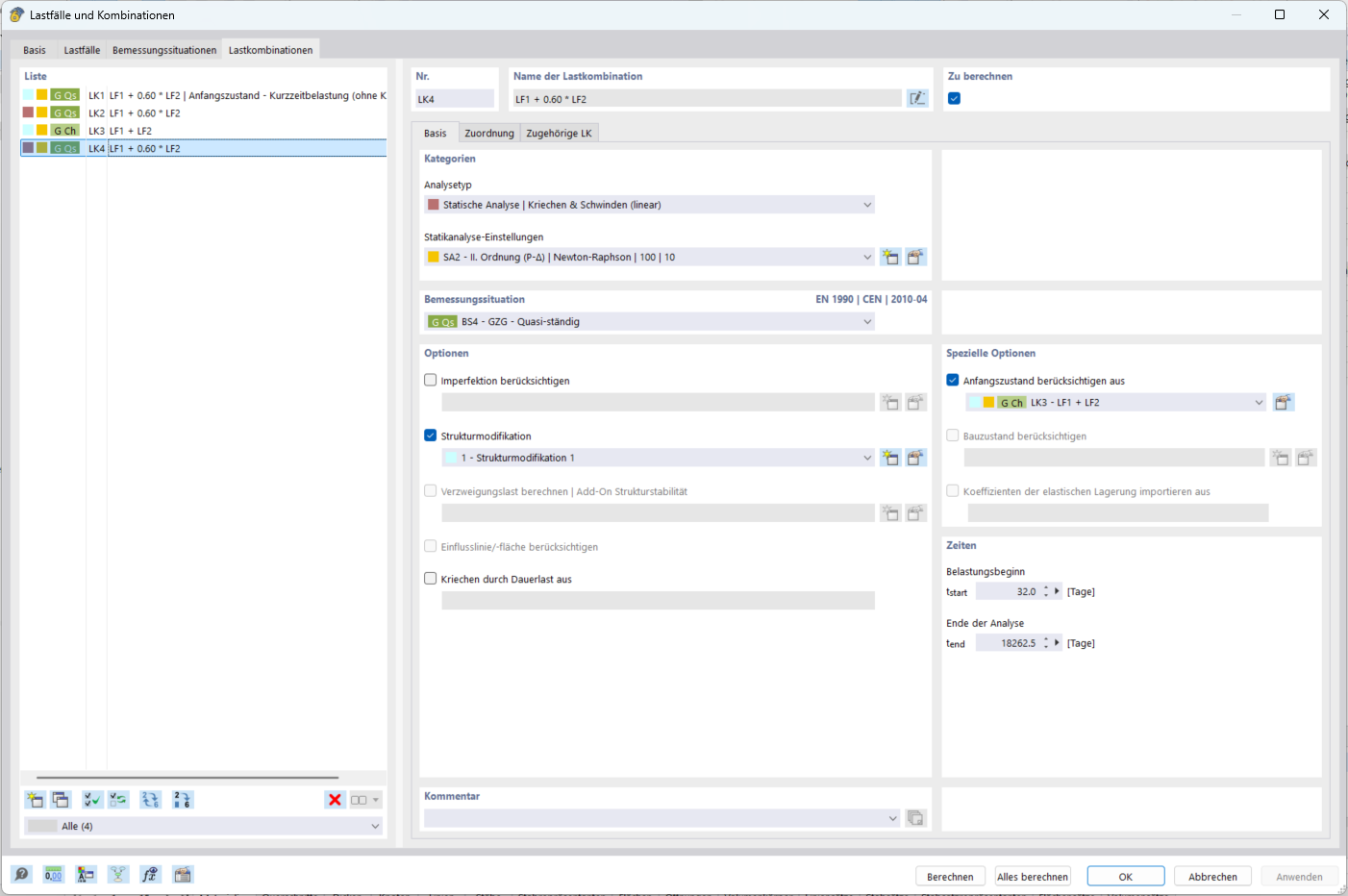
Uwzględnienie uszkodzenia z quasi-stałej kombinacji obciążeń z funkcją Stan początkowy

Uwzględnienie uszkodzeń z quasi-stałej kombinacji obciążeń przy użyciu funkcji Stan początkowy

Udostępnij