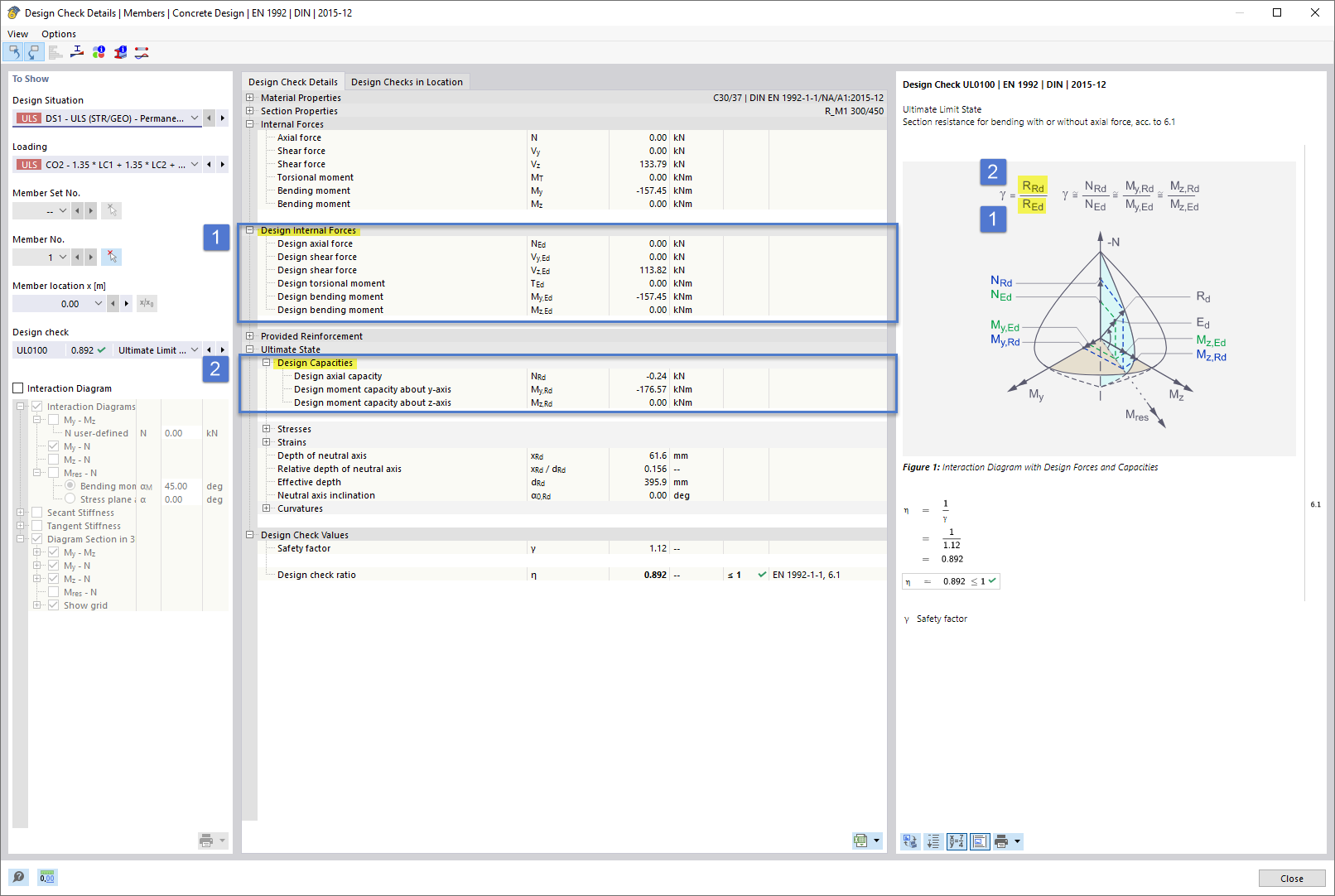
Szczegóły warunku projektowego | Pręty | Projektowanie konstrukcji betonowych | EN 1992 | DIN | 2015-12
Szczegóły warunku projektowego | Pręty | Projektowanie konstrukcji betonowych | EN 1992 | DIN | 2015-12
2025-12-11
060612
  • RFEM 6

Szczegóły warunku projektowego | Pręty | Projektowanie konstrukcji betonowych | EN 1992 | DIN | 2015-12

Udostępnij