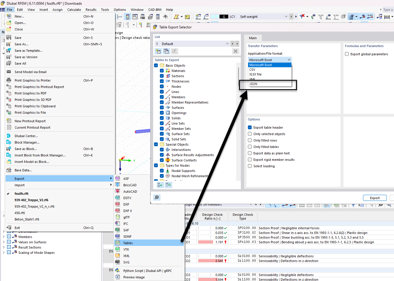
Funkcja eksportu tabeli do formatu JSON, pokazująca wybór struktury danych dla wydajnego zarządzania danymi.
Funkcja eksportu tabeli do formatu JSON, pokazująca wybór struktury danych dla wydajnego zarządzania danymi.
2025-12-11
060630
  • RFEM 6

Selektor tabeli do eksportu JSON

Funkcja eksportu tabeli do formatu JSON, pokazująca wybór struktury danych dla wydajnego zarządzania danymi.

Rysunek przedstawia interfejs wyboru danych tabelarycznych do eksportu w formacie JSON w oprogramowaniu inżynieryjnym. Funkcja ta umożliwia użytkownikom dostosowanie, które tabele danych mają być uwzględnione w eksporcie. Widoczne są różne opcje obsługi i zarządzania danymi za pomocą JSON.
  • Eksport JSON
  • Selektor tabel
  • Struktura danych
  • Oprogramowanie inżynierskie
  • Opcje eksportu
Udostępnij