Zrzut ekranu przedstawiający globalne ustawienia parametrów dla analizy statyczno-wytrzymałościowej.
Zrzut ekranu przedstawiający globalne ustawienia parametrów dla analizy statyczno-wytrzymałościowej.
2025-12-11
060632
  • RFEM 6

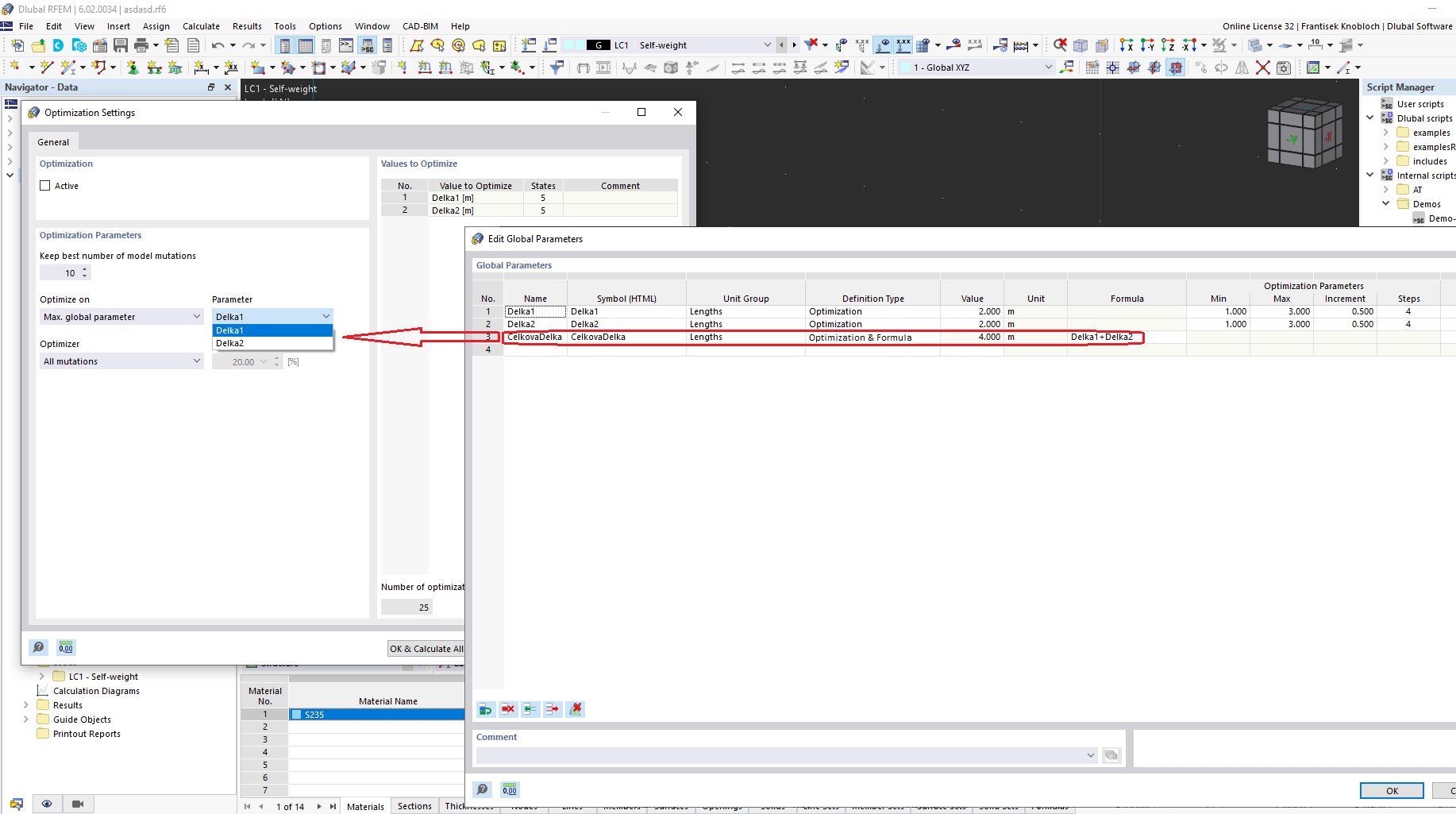
Interfejs edytowania parametrów globalnych

Zrzut ekranu przedstawiający globalne ustawienia parametrów dla analizy statyczno-wytrzymałościowej.

Ilustracja przedstawia interfejs wykorzystywany do edytowania parametrów globalnych w oprogramowaniu do analizy konstrukcyjnej. Program oferuje opcje dostosowywania różnych parametrów integralnych dla modelowania i symulacji konstrukcji. Te parametry są kluczowe dla dokładnych obliczeń analizy i projektowania. Interfejs prawdopodobnie zawiera pola do wprowadzania i zarządzania kluczowymi danymi związanymi z wymaganiami projektu.
  • Parametry globalne
  • Analiza statyczno-wytrzymałościowa
  • Oprogramowanie inżynierskie
  • Edycja parametrów
Udostępnij