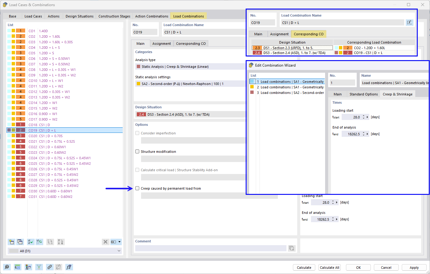
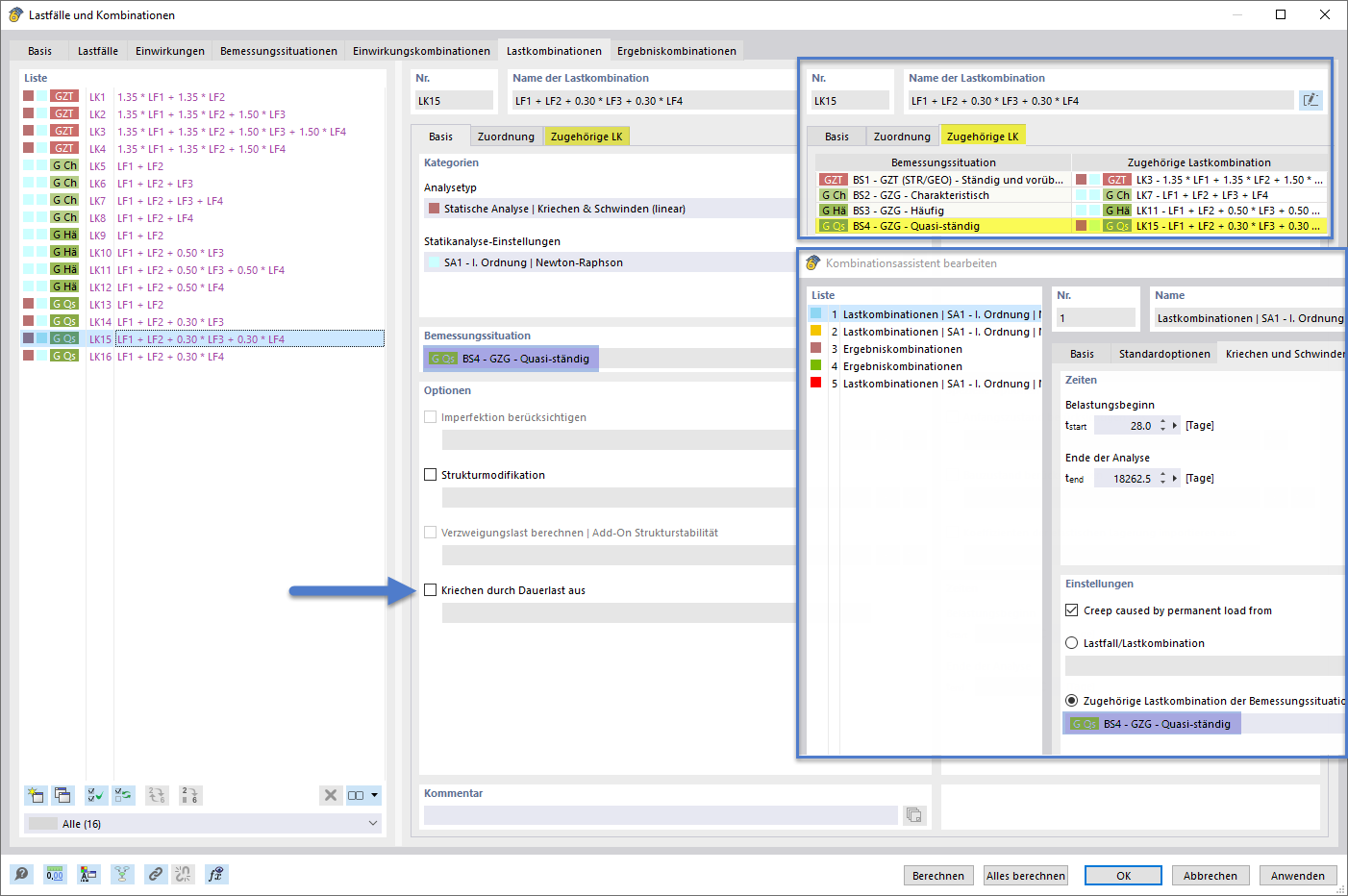
Ustawianie obciążenia trwałego powodującego pełzanie za pomocą asystenta kombinacji i odpowiednich kombinacji
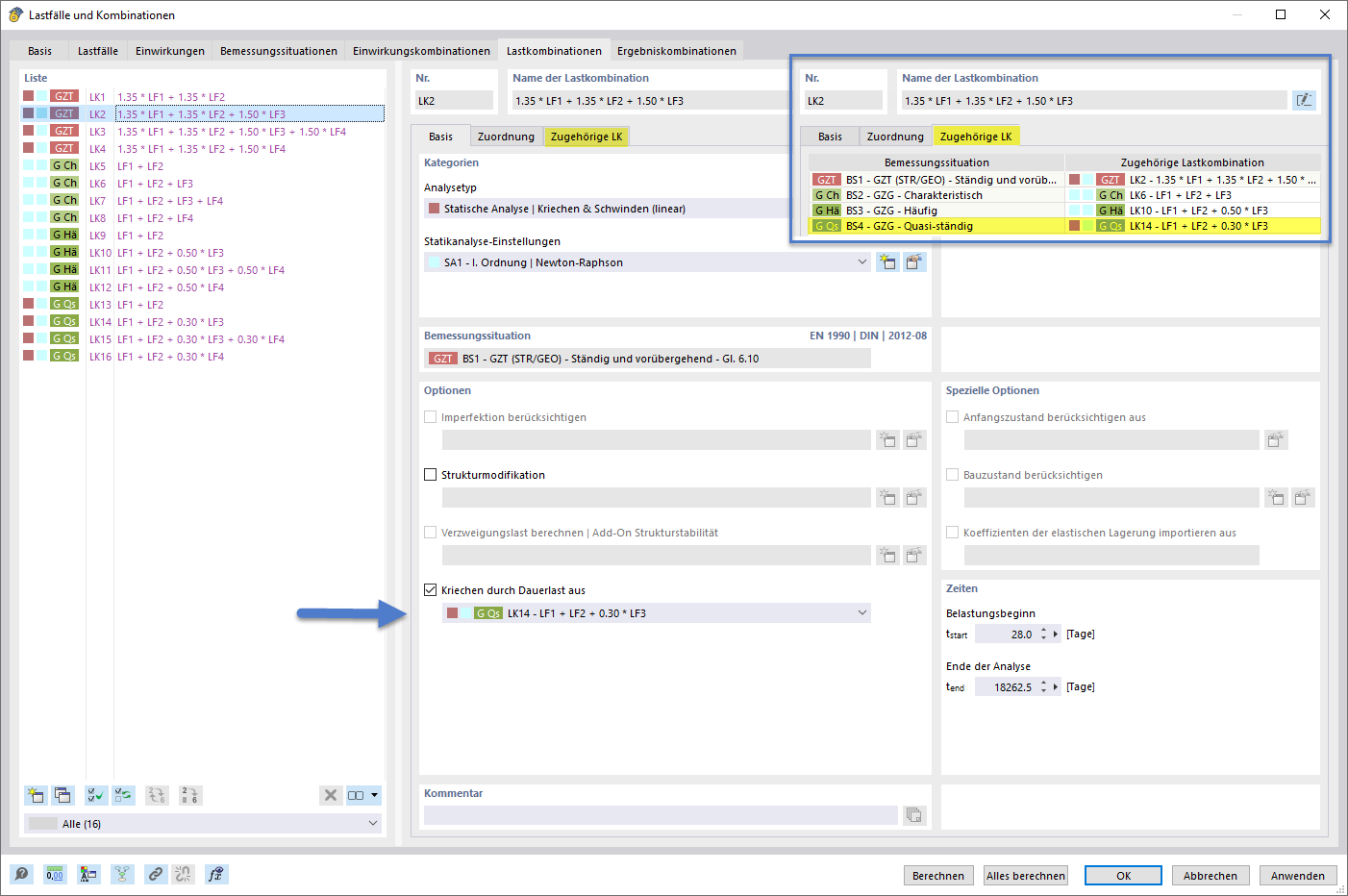
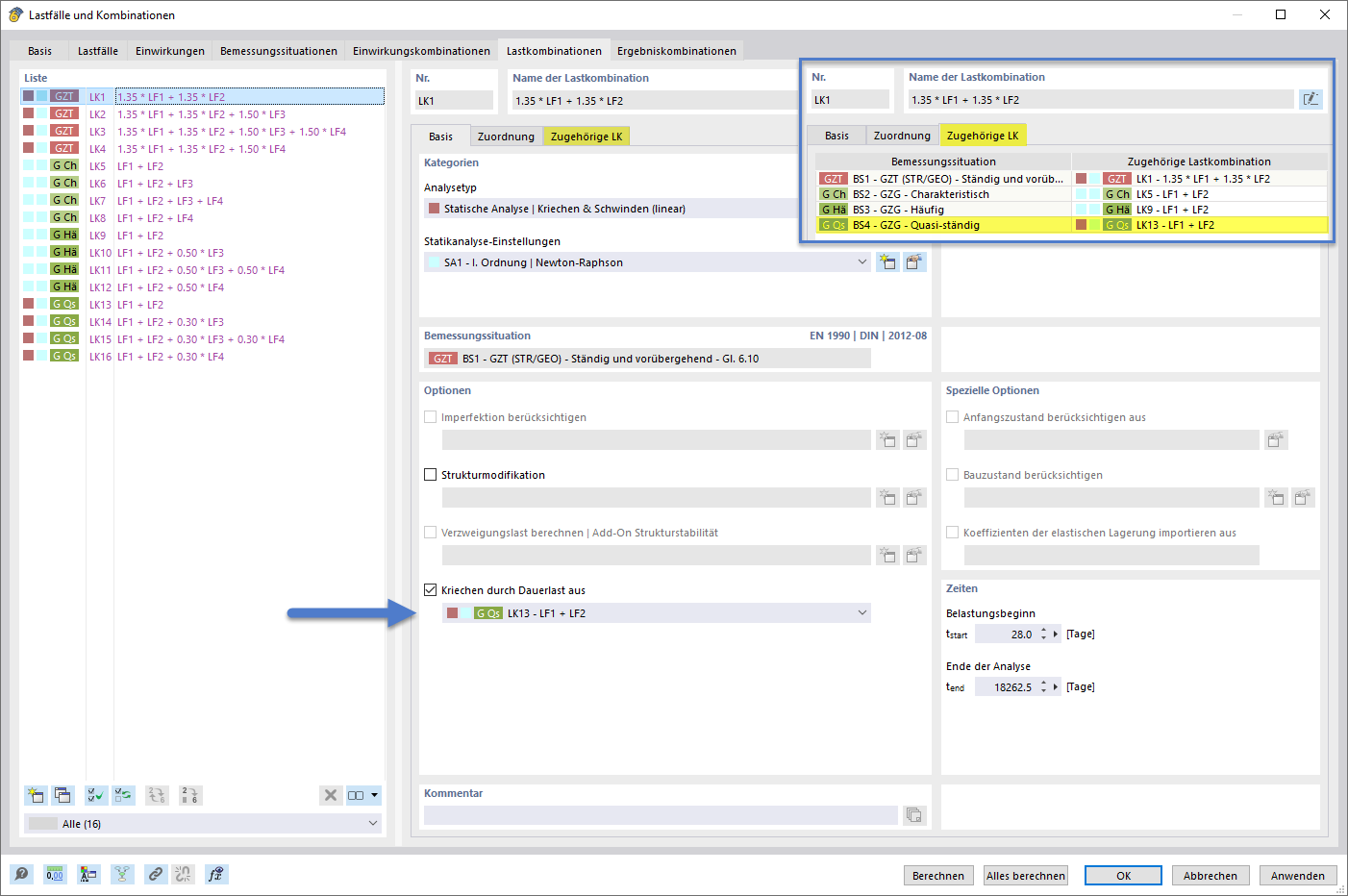
Ustawianie obciążenia stałego powodującego pełzanie za pomocą generatora kombinacji i odpowiadających mu kombinacji
Definiowanie obciążenia długotrwałego generującego pełzanie przy użyciu asystenta kombinacji i powiązanych kombinacji
Ustawianie obciążenia trwałego powodującego pełzanie za pomocą asystenta kombinacji i odpowiednich kombinacji
Ustawianie obciążenia stałego powodującego pełzanie za pomocą generatora kombinacji i odpowiadających mu kombinacji
Definiowanie obciążenia długotrwałego generującego pełzanie przy użyciu asystenta kombinacji i powiązanych kombinacji
2026-01-29
061167
  • RFEM 6
  • Projektowanie konstrukcji betonowych RFEM 6
  • Projektowanie konstrukcji betonowych RSTAB 9
    • Konstrukcje betonowe
    • Analiza statyczno-wytrzymałościowa
    • Analiza nieliniowa

Ustawienie obciążenia długotrwałego generującego pełzanie przy użyciu kreatora kombinacji i odpowiadających kombinacji

Ustawianie obciążenia trwałego powodującego pełzanie za pomocą asystenta kombinacji i odpowiednich kombinacji

Ustawianie obciążenia stałego generowanego pełzaniem za pomocą asystenta kombinacji i odpowiednich kombinacji
  • Asystent kombinacji
  • Obciążenie stałe
  • Pełzanie
  • Analiza
  • Typ
  • Kombinatoryka
  • Liniowy
  • Przynależność
Udostępnij
2026-01-29
061168
  • RFEM 6
  • Projektowanie konstrukcji betonowych RFEM 6
  • Projektowanie konstrukcji betonowych RSTAB 9
    • Konstrukcje betonowe
    • Analiza statyczno-wytrzymałościowa
    • Analiza nieliniowa
Ustawianie obciążenia długotrwałego wywołującego pełzanie za pomocą asystenta kombinacji i odpowiednich kombinacji
Ustawianie obciążenia stałego powodującego pełzanie za pomocą generatora kombinacji i odpowiadających mu kombinacji

Ustawianie stałego obciążenia generującego pełzanie za pomocą asystenta kombinacji i odpowiednich kombinacji
  • Generator kombinacji
  • Obciążenie stałe
  • Pełzanie
  • Analiza
  • Typ
  • Kombinatoryka
  • Liniowy
  • Przynależny
Udostępnij
2026-01-29
061169
  • RFEM 6
  • Projektowanie konstrukcji betonowych RFEM 6
  • Projektowanie konstrukcji betonowych RSTAB 9
    • Konstrukcje betonowe
    • Analiza statyczno-wytrzymałościowa
    • Analiza nieliniowa
Ustawianie obciążenia trwałego wywołującego pełzanie za pomocą asystenta kombinacji i powiązanych kombinacji
Definiowanie obciążenia długotrwałego generującego pełzanie przy użyciu asystenta kombinacji i powiązanych kombinacji

Ustawianie obciążenia stałego generującego pełzanie za pomocą asystenta kombinacji i przy użyciu odpowiednich kombinacji.
  • Asystent kombinacji
  • Obciążenie stałe
  • Pełzanie
  • Analiza
  • Typ
  • Kombinatoryka
  • Liniowy
  • Powiązany
Udostępnij