Raport z wynikami obliczeń dla projektowania konstrukcji stalowych
Raport z wynikami obliczeń dla projektowania konstrukcji stalowych
2026-02-26
061588
  • RFEM 6

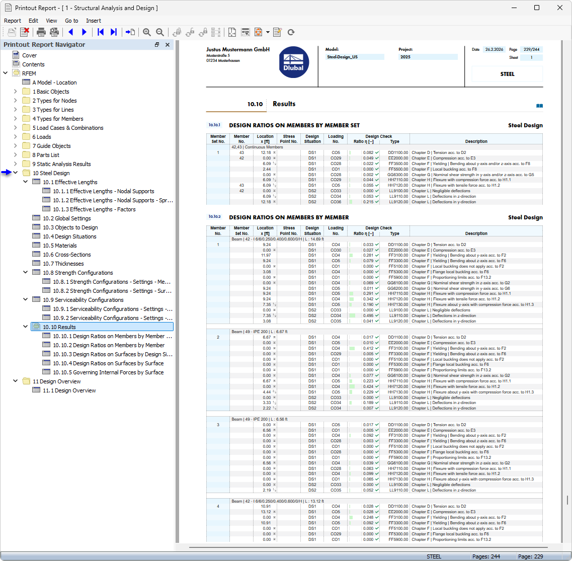
Raport z tabelą danych w obliczeniach stali

Raport z wynikami obliczeń dla projektowania konstrukcji stalowych

Rysunek przedstawia raport, który zawiera obszerne dane dotyczące projektu konstrukcji stalowych. Zrzuty raportu są niezbędne do dokumentacji wyników obliczeń w inżynierii. Dzięki szczegółowym wynikom obliczeń wspiera je w zapewnieniu jakości procesu planowania. Takie wydruki służą do analizy nośności konstrukcji stalowej.
  • Raport
  • Projektowanie konstrukcji stalowych
Udostępnij