Wymiarowanie w położeniu
Wymiarowanie w położeniu
2026-03-12
061783
  • Projektowanie konstrukcji aluminiowych dla programu RFEM 6

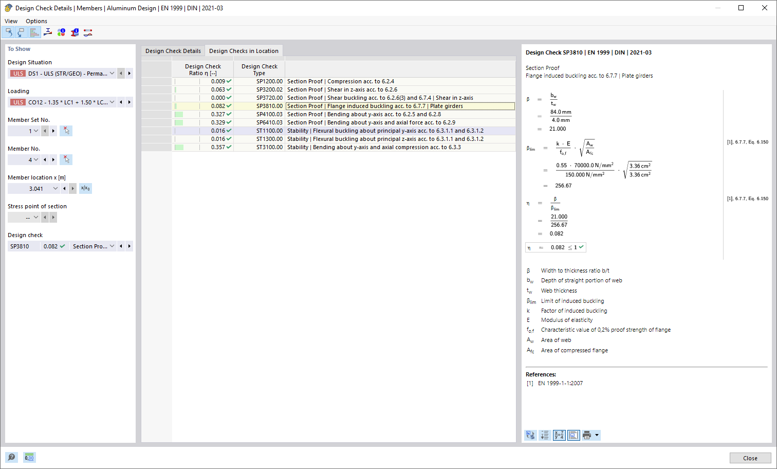
Kontrola w miejscu

Wymiarowanie w położeniu

  • Wymiarowanie w miejscu
Udostępnij