Menedżer protokołu wydruku z rozdziałami dla emisji
Menedżer protokołu wydruku z rozdziałami dla emisji
2026-03-30
062050
  • RFEM 6

Menedżer protokołów wydruku z rozdziałami dla emisji

Menedżer protokołu wydruku z rozdziałami dla emisji

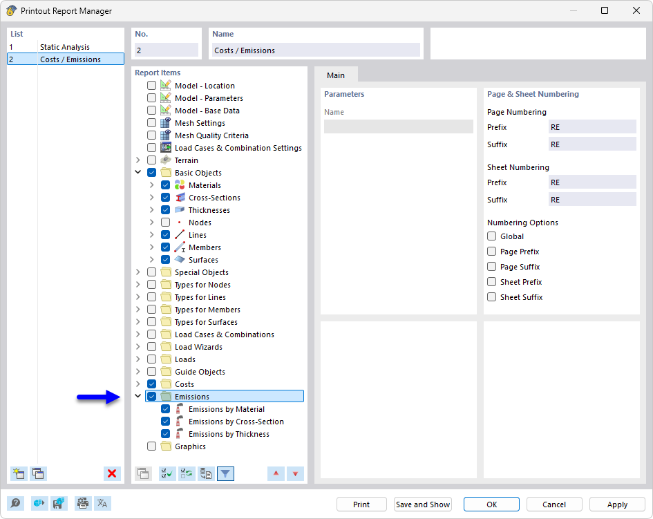
Menedżer protokołu wydruku wyświetla różne rozdziały do wyboru do dokumentacji projektów budowlanych. Dostępne rozdziały obejmują szczegółowe obszary, takie jak emisje i zestawianie dokumentacji. Ta funkcja optymalizuje przejrzystość i umożliwia efektywne zarządzanie określonymi protokołami. Narzędzie to jest niezbędne do tworzenia spójnych i kompleksowych raportów w inżynierii.
  • Menedżer protokołu wydruku
  • protokół wydruku
  • emisja
  • CO2
  • dokumentacja
Udostępnij