Wywołaj okno dialogowe „Ustawienia globalne”
Wywołaj okno dialogowe „Ustawienia globalne”
2026-04-21
062384
  • RFEM 6

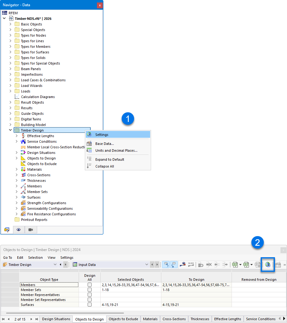
Wywołaj okno dialogowe „Ustawienia globalne”

Okno dialogowe „Ustawienia globalne” zawiera opcje dostosowywania parametrów do wymiarowania konstrukcji drewnianych. Umożliwia użytkownikom wprowadzanie konkretnych ustawień w celu optymalizacji analizy i obliczeń konstrukcji drewnianych. Czynniki wpływające, takie jak właściwości materiałowe i kryteria wymiarowania, mogą być precyzyjnie konfigurowane. Ustawienia te są niezbędne do dokładnej analizy wymiarowania konstrukcji drewnianych.
  • Globalne ustawienia
Udostępnij