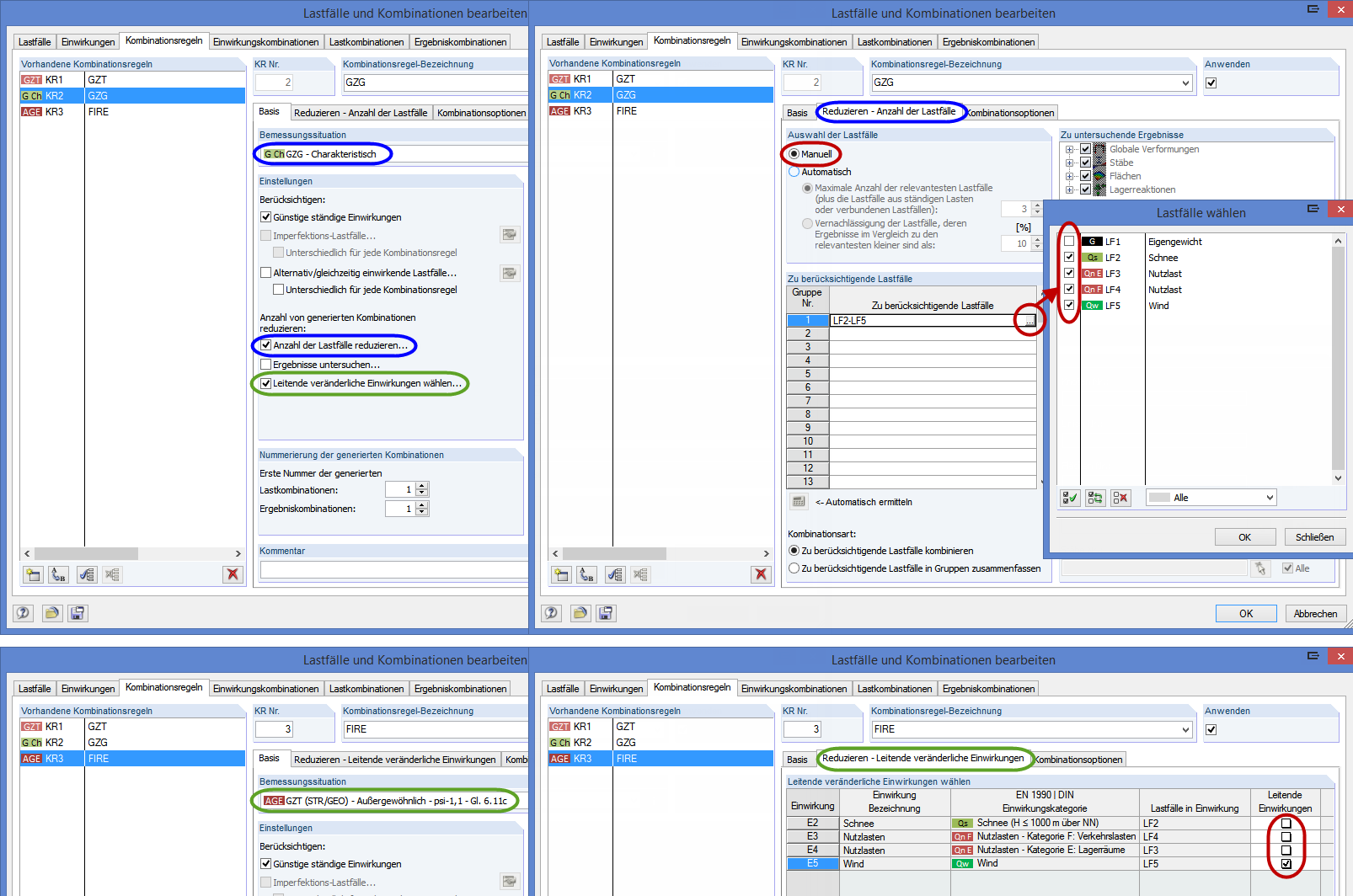
Praktische Anwendung der Funktion "Anzahl von generierten Kombinationen reduzieren"
Praktische Anwendung der Funktion "Anzahl von generierten Kombinationen reduzieren"
2024-05-30
009876
  • RFEM 5
  • RSTAB 8

Praktische Anwendung der Funktion "Anzahl von generierten Kombinationen reduzieren"

Utilizado em
  • Aplicação útil da função "Reduzir número de combinações geradas"
Partilhar